The mapping between NX
attributes and PSOL attributes can be found in the configuration file
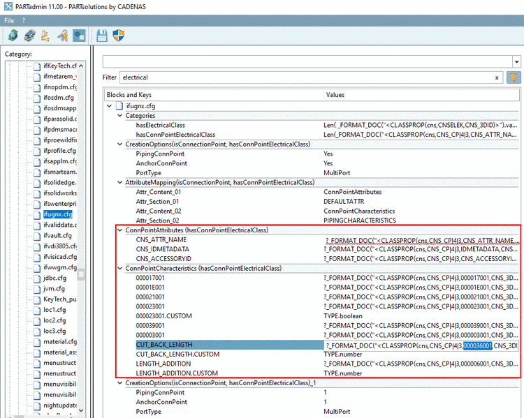
ifugnx.cfg, in the following
blocks:
The attributes of the class CNS_CP|4|3 (Electrical Connection) are listed in the dialog box Class variables.
Example: The NX attribute "CUT_BACK_LENGTH" corresponds to the PSOL attribute "000036001" (Connection Insulation Stripped Length)
For Routing Electrical the terminal data such as connection points, names of the single sub-ports of a multiport are available.



