Classification CNS actuelle (concerne uniquement la classification des pièces)
Le cas échéant, mettez à jour la classification CNS au moyen de PARTadmin -> Mise à jour du catalogue [Catalog update] -> En ligne.
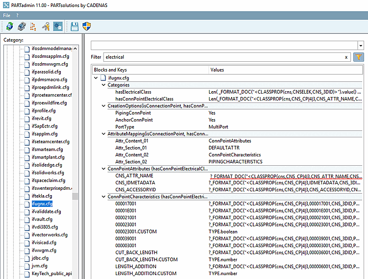
Les touches correspondantes dans le Le fichier de configuration
ifugnx.cfgdoit être activé. Il s’agit des clés des blocs de la catégorie « hasConnPointElectricalClass ». De plus, dans le bloc « Catégories » en particulier les touches « hasElectricalClass » et hasConnPointElectricalClass. Activez les deux Ce dernier peut se trouver manuellement dans le fichier de configuration.

![Mise à jour du catalogue [Catalog update] -> En ligne](https://webapi.partcommunity.com/service/help/latest/pages/fr/partsolutions_admin/doc/resources/img/img_8a2f77f4c93d4d59ae3a538fd1b8309a.png)
