5.12.9.31.4. Preconditions
  • Up-to-date CNS classification (only concerns the classifying of parts)

    If necessary, update the CNS classification via PARTadmin -> Catalog update -> Online.

    Catalog update -> Online

    Catalog update -> Online

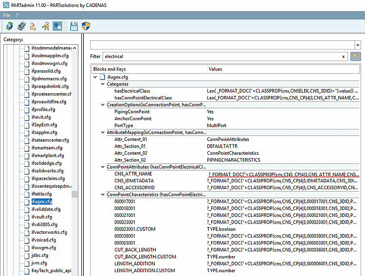
  • Corresponding keys in the configuration file ifugnx.cfg must be activated. These are keys from blocks with the category "hasConnPointElectricalClass". In addition, the keys "hasElectricalClass" and "hasConnPointElectricalClass" in particular must be activated in the "Categories" block. Activate the latter two manually in the configuration file if necessary.

    ifugnx.cfg -> "electrical" keys

    ifugnx.cfg -> "electrical" keys

  • Functionality is given as of NX version >= 1847