- 4.25.4.3.1.1.1. Créer des colonnes de base de données par script SQL
- 4.25.4.3.1.1.2. Ajouter une colonne de base de données avec PARTlinkManager
- 4.25.4.3.1.1.3. Rendre visible la colonne de la base de données pour l'affichage dans PARTdataManager
- 4.25.4.3.1.1.4. Supprimer la colonne de la base de données
Pour pouvoir importer des données de systèmes tiers sous la forme d'un fichier CSV, les colonnes doivent être présentes de manière analogue dans la base de données des liens.
La description suivante montre comment ajouter n'importe quelle colonne supplémentaire à la configuration standard.
Les colonnes ERP_PDM_NUMBER, MAT_NAME et DESCRIPTION sont créées avec l'installation standard.
L'instance de la base de données LinkDB se compose de plusieurs tables. Par installation standard, trois colonnes sont créées dans l'ERPTABLE :
Dans l'ERPTABLE, il est possible de créer n'importe quelle autre colonne pour accueillir les informations du système tiers.
sql_execute create table ERPTABLE (/ ERP_PDM_NUMBER varchar (50) not null,/ DESCRIPTION varchar (200),/ MAT_NAME varchar (100),/ primary key (ERP_PDM_NUMBER)) sql_execute create public synonym ERPTABLE for SYSADM.ERPTABLE sql_execute grant all on ERPTABLE to PUBLIC
Vous trouverez des informations détaillées sur la structure de la base de données sous Section 4.2, « Installation de la base de données des liens ».
Ci-dessous, nous expliquons comment ajouter des colonnes de base de données avec PARTlinkManager.
Connectez-vous à la base de données sous Fichier [File] Menu -> Connecter [Connect].
Dans PARTlinkManager -> Menu Outils [Extras] -> Base de données [Database] -> Modifier/créer des colonnes de base de données [Modify/create database columns].
-> La boîte de dialogue Créer/Supprimer des colonnes de la base de données [Create/remove database columns] s'ouvre.
Type de colonne [Column type]:
Sélectionnez un type de colonne dans la zone de liste :
VARCHAR (une longueur de caractère variable est souvent préférable à CHAR pour éviter les problèmes), CHAR, SMALLINT, INT, DECIMAL
Pour les champs de texte, il faut encore indiquer une longueur de chaîne de caractères
Activez Créer une colonne ERP [Create ERP column].
Dans la mesure où vous souhaitez éditer la colonne dans le PARTlinkManager dans la boîte de dialogue Configurer l'affichage des colonnes [Modify column display] (c'est-à-dire ne pas seulement la créer dans la base de données elle-même, mais la saisir dans les fichiers de configuration correspondants), cochez la case. C'est la procédure recommandée.
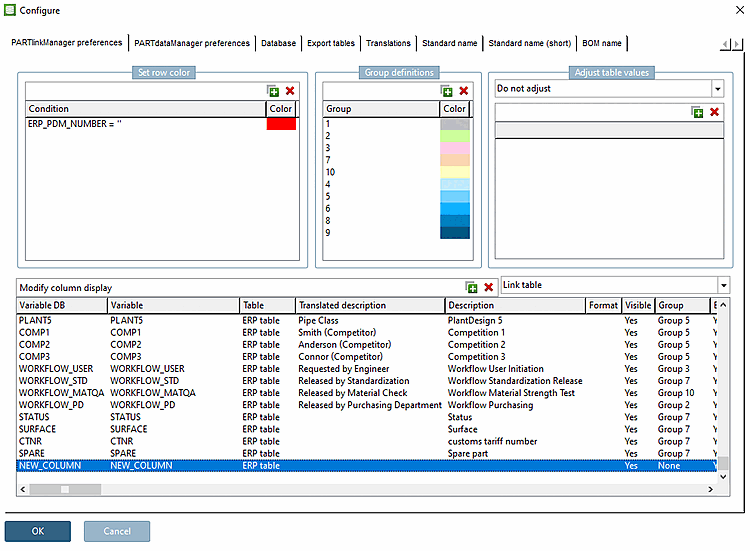
Ouvrez la boîte de dialogue Configurer [Configure] via Menu Outils [Extras] -> Configurer l'environnement ERP [Configure ERP environment].
Dans la zone de dialogue Configurer l'affichage des colonnes [Modify column display], la colonne que vous venez de créer s'affiche.
Dans le tableau PARTlinkManager, la colonne est également visible.
Pour que la colonne soit affichée dans le PARTdataManager, deux conditions doivent être remplies :
Sous Configurer l'affichage des colonnes [Modify column display], la colonne correspondante doit être définie sur Oui [Yes] sous Visible.
Dans les colonnes Variable DB et Variable, le nom de colonne attribué est affiché.
L'entrée sous Variable DB est fixe.
L'entrée sous Variable peut être adaptée si nécessaire.
Dans PARTadmin, la colonne doit être saisie dans le(s) rôle(s) souhaité(s) sous Colonnes à afficher [Columns to be displayed].
-> Une remarque apparaît, indiquant que l'index de la base de données des liens doit être recréé si la colonne doit être prise en compte dans la recherche.
Voir à ce sujet la rubrique Section 1.4.3.6.6.4, « Index de recherche LinkDB ».

![[Remarque]](https://webapi.partcommunity.com/service/help/latest/pages/fr/partwarehouse/doc/images/note.png)





![PARTadmin -> Gestion des index [Index administration]](https://webapi.partcommunity.com/service/help/latest/pages/fr/partwarehouse/doc/resources/img/img_b7f7cc65a7134003a5293f65edc3b8af.png)

