Per poter importare dati da sistemi terzi sotto forma di file CSV, le colonne del database di collegamento devono essere analogiche.
La seguente descrizione mostra come aggiungere altre colonne alla configurazione standard.
Le colonne ERP_PDM_NUMBER, MAT_NAME e DESCRIPTION vengono create con l'installazione standard.
L'istanza del database LinkDB è composta da diverse tabelle. Per impostazione predefinita, nella tabella ERPTABLE vengono create tre colonne:
È possibile creare un numero qualsiasi di colonne aggiuntive nella ERPTABLE per registrare le informazioni del sistema di terze parti.
sql_execute create table ERPTABLE (/ ERP_PDM_NUMBER varchar (50) not null,/ DESCRIPTION varchar (200),/ MAT_NAME varchar (100),/ primary key (ERP_PDM_NUMBER)) sql_execute create public synonym ERPTABLE for SYSADM.ERPTABLE sql_execute grant all on ERPTABLE to PUBLIC
Per informazioni dettagliate sulla struttura del database, consultare la sezione Sezione 4.2, “ Database dei link di installazione ”.
Di seguito viene spiegato come aggiungere colonne del database con PARTlinkManager.
Accedere al database dal menu File -> Connetti [Connect].
Selezionate in PARTlinkManager -> Menu Extra [Extras] -> Database -> Modifica/creazione delle colonne del database [Modify/create database columns].
-> Si apre la finestra di dialogo Crea/rimuovi colonne del database [Create/remove database columns].
Tipo di colonna [Column type]:
Selezionare un tipo di colonna nel campo dell'elenco:
VARCHAR (la lunghezza variabile dei caratteri è spesso migliore di CHAR per evitare problemi), CHAR, SMALLINT, INT, DECIMAL
Per i campi di testo è necessario specificare anche la lunghezza della stringa di caratteri.
Attivare la colonna Crea ERP [Create ERP column].
Se si desidera modificare la colonna nel PARTlinkManager nella finestra di dialogo Configura visualizzazione colonna [Modify column display] (cioè non solo crearla nel database stesso, ma anche inserirla nei file di configurazione corrispondenti), spuntare la casella. Questa è la procedura consigliata.
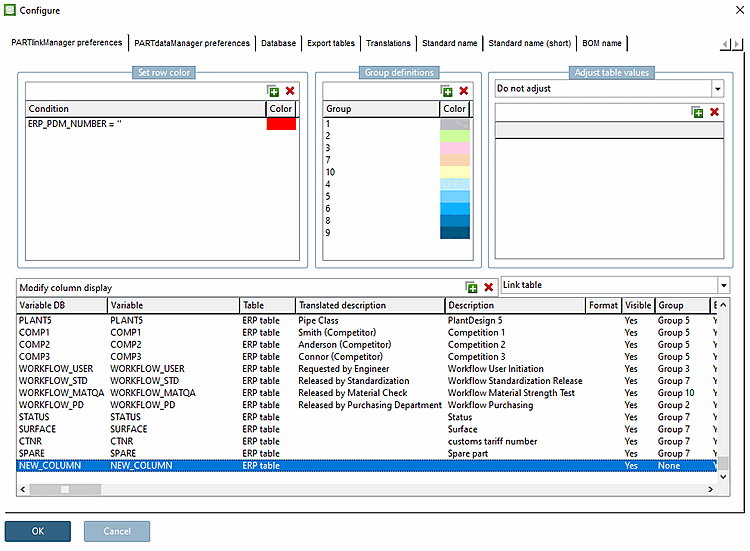
Aprire la finestra di dialogo Configura [Configure] tramite il menu Strumenti [Extras] -> Configura ambiente ERP [Configure ERP environment].
La colonna appena creata viene visualizzata nell'area di dialogo Configura visualizzazione colonna [Modify column display].
Affinché la colonna venga visualizzata in PARTdataManager, devono essere soddisfatti due requisiti:
In Configura visualizzazione colonne [Modify column display], la colonna corrispondente deve essere impostata su Sì [Yes] in Visibile [Visible].
Nelle colonne DB variabile [Variable DB] e Colonne variabili [Variable], viene visualizzato il nome della colonna assegnata.
La voce sotto DB variabile [Variable DB] è fissa.
Se necessario, la voce Variabile [Variable] può essere modificata.
In PARTadmin, la colonna deve essere inserita nei ruoli desiderati in Colonne da visualizzare [Columns to be displayed].
-> Viene visualizzato un messaggio che indica che l'indice del database dei collegamenti deve essere rigenerato se la colonna deve essere inclusa nella ricerca.
Vedere l' Sezione 1.4.3.6.6.4, “Indice di ricerca LinkDB ”.
![]() | Nota |
|---|---|
Se il database non supporta l'eliminazione delle colonne (ad esempio, SQLite), la pagina della scheda Rimuovi [Remove] è nascosta. La cancellazione si riferisce solo ai dati di PARTsolutions. | |

![[Nota]](https://webapi.partcommunity.com/service/help/latest/pages/it/partwarehouse/doc/images/note.png)





![PARTADMIN -> Gestione degli indici [Index administration]](https://webapi.partcommunity.com/service/help/latest/pages/it/partwarehouse/doc/resources/img/img_e1216a8c94e0417db687758c77317f84.png)

