Um Daten aus Drittsystemen in Form einer CSV-Datei einlesen zu können, müssen die Spalten in der Linkdatenbank analog vorliegen.
Die folgende Beschreibung zeigt, wie Sie der Standard-Konfiguration beliebige zusätzliche Spalten hinzufügen.
Die Spalten ERP_PDM_NUMBER, MAT_NAME und DESCRIPTION werden mit der Standardinstallation angelegt.
Die LinkDB Datenbankinstanz besteht aus mehreren Tabellen. Per Standardinstallation werden in der ERPTABLE drei Spalten angelegt:
In der ERPTABLE können beliebige weitere Spalten zur Aufnahme der Drittsystem-Informationen angelegt werden.
sql_execute create table ERPTABLE (/ ERP_PDM_NUMBER varchar (50) not null,/ DESCRIPTION varchar (200),/ MAT_NAME varchar (100),/ primary key (ERP_PDM_NUMBER)) sql_execute create public synonym ERPTABLE for SYSADM.ERPTABLE sql_execute grant all on ERPTABLE to PUBLIC
Detaillierte Informationen zur Datenbankstruktur finden Sie unter Abschnitt 4.2, „Installation Linkdatenbank “.
Im Folgenden ist erläutert wie Sie mit PARTlinkManager Datenbankspalten hinzufügen.
Loggen Sie sich unter Datei [File] Menü -> Verbinden [Connect] in die Datenbank ein.
Wählen Sie in PARTlinkManager -> Extras Menü -> Datenbank [Database] -> Datenbankspalten ändern/erzeugen [Modify/create database columns].
-> Das Dialogfenster Datenbankspalten anlegen/entfernen [Create/remove database columns] öffnet sich.
Wählen Sie im Listenfeld einen Spaltentyp:
VARCHAR (variable Zeichenlänge ist oft besser als CHAR, um Probleme zu vermeiden), CHAR, SMALLINT, INT, DECIMAL
Bei Textfeldern muss noch eine Zeichenkettenlänge angegeben werden
Aktivieren Sie ERP Spalte anlegen [Create ERP column].
Sofern Sie die Spalte im PARTlinkManager im Dialogfenster Spaltenanzeige konfigurieren [Modify column display] editieren wollen (also nicht nur in der Datenbank selbst anlegen, sondern in den entsprechenden Konfigurationsdateien eintragen möchten), setzen Sie den Haken. Das ist die empfohlene Vorgehensweise.
Öffnen Sie über Extras Menü -> ERP-Umgebung konfigurieren [Configure ERP environment] das Dialogfenster Konfigurieren [Configure].
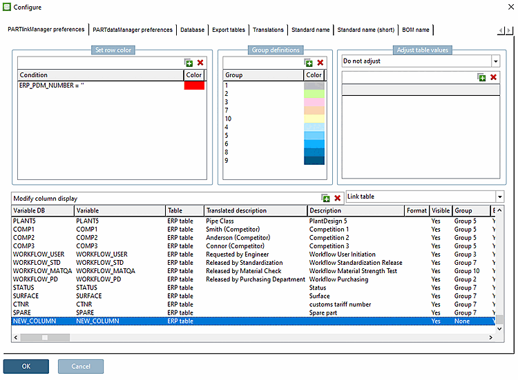
Im Dialogbereich Spaltenanzeige konfigurieren [Modify column display] wird die soeben angelegte Spalte angezeigt.
In der PARTlinkManager-Tabelle ist die Spalte ebenfalls zu sehen.
Damit die Spalte im PARTdataManager angezeigt wird, müssen zwei Voraussetzungen erfüllt sein:
Unter Spaltenanzeige konfigurieren [Modify column display] muss die entsprechende Spalte unter Sichtbar [Visible] auf Ja [Yes] gesetzt sein.
In den Spalten Variable DB und Variable wird der vergebene Spaltenname angezeigt.
Der Eintrag unter Variable DB ist fix.
Der Eintrag unter Variable kann gegebenenfalls angepasst werden.
Im PARTadmin muss die Spalte in der(den) gewünschten Rolle(n) unter Anzuzeigende Spalten [Columns to be displayed] eingetragen sein.
-> Es erscheint ein Hinweis, dass der Linkdatenbank-Index neu erzeugt werden sollte, wenn die Spalte in der Suche berücksichtigt werden soll.
Siehe hierzu unter Abschnitt 1.4.3.6.6.4, „LinkDB-Suchindex “.

![[Hinweis]](https://webapi.partcommunity.com/service/help/latest/pages/de/partwarehouse/doc/images/note.png)





![PARTadmin -> Indexverwaltung [Index administration]](https://webapi.partcommunity.com/service/help/latest/pages/de/partwarehouse/doc/resources/img/img_6273d6bc5ece43a488960860cc864dd3.png)

