Informazioni generalisull'azienda,collaborazioni e carriera presso CADENAS
Non perdetevi le informazioni su tutte le novità e gli eventi!
Una risposta veloce e chiaraa tutte le domande sui nostri prodotti e soluzioni.
Potete trovare altri contenuti interessanti qui
Utilizzate il nostromodulo contattio trovate una filiale vicina
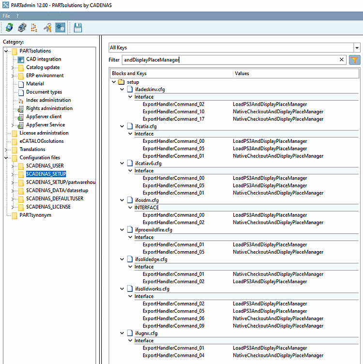
Per disattivare il dialogo di posizionamento, procedere come segue:[94]
In ifXXX.cfg (XXX equivale al nome CAD), scambiare tutte le chiavi LoadXYZAndDisplayPlaceManager di CaricoXYZAndPlace.
ifXXX.cfg
Figura 8.19.
[94] #137449