General information about the company and partnerships
Don´t miss anything! Inform yourself aboutall news and events.
The next dimension visual 3d search engine for manufacturer components
Fast and comfortable support for all questions about our products & solutions.
Explore more exciting content here.
Use our contact form or find a branch office nearby.
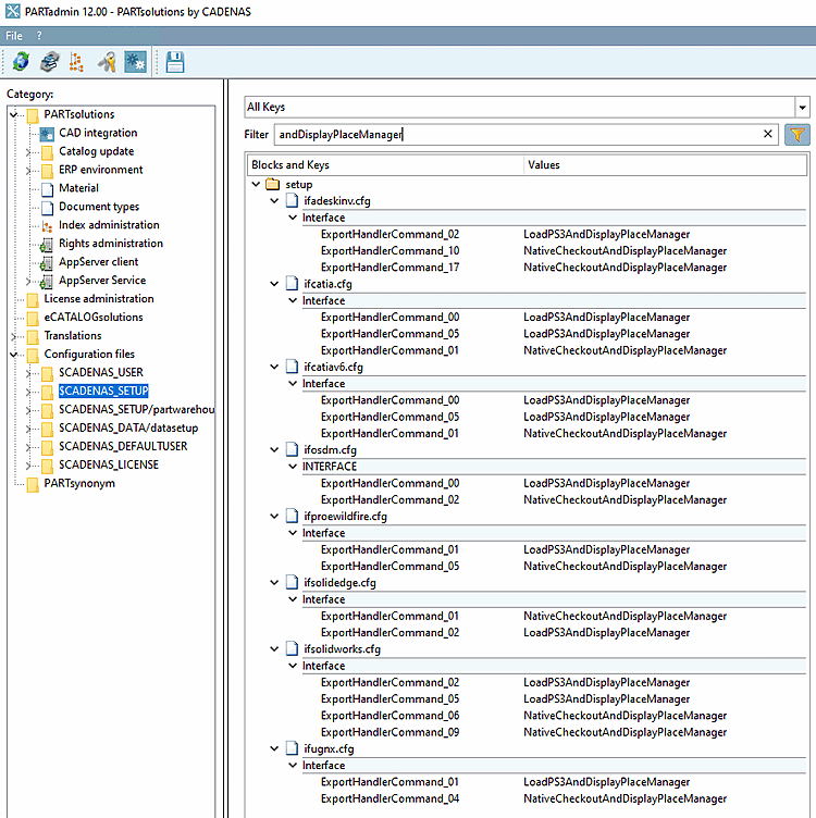
In order to disable the placement dialog do the following:[94]
In ifXXX.cfg (XXX equals CAD name), exchange all keys LoadXYZAndDisplayPlaceManager by LoadXYZAndPlace.
ifXXX.cfg
[94] #137449