Con la V12 è possibile regolare contemporaneamente lo stato di AQ di più progetti in una directory (anche con sottodirectory).
Selezionare la directory desiderata in Selezione progetto [Project selection].
Richiamare il comando del menu contestuale Imposta stato AQ [Set QA status] -> Imposta stato AQ esecuzione batch [Batch process set QA status].
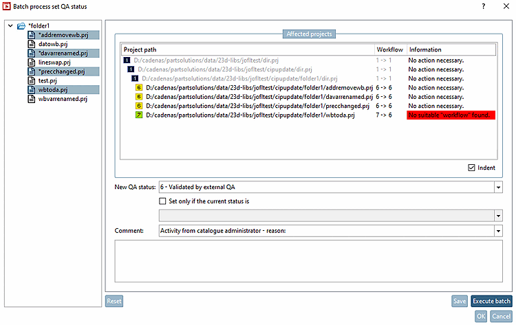
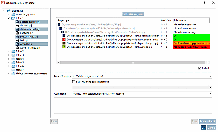
Nella finestra di dialogo, selezionare i progetti e le directory a cui applicare la modifica nell'albero a sinistra.
-> Immediatamente dopo ogni modifica della selezione, cambia anche la visualizzazione del percorso del progetto [Project path], del flusso di lavoro e delle informazioni [Information] (e il rispettivo colore di sfondo). La visualizzazione sotto Flusso di lavoro deriva dallo stato attuale e dal nuovo stato di AQ, mentre la visualizzazione sotto Informazioni [Information] deriva dalla combinazione speciale.
Arancione: lo stato di AQ può essere modificato, ma le informazioni devono essere rispettate (l'indicatore pubblicato viene rimosso).
Rosso: lo stato di AQ non può essere modificato. Vedere le informazioni per il motivo.
Bianco: Non è richiesta alcuna azione. (Lo stato attuale di AQ corrisponde allo stato di modifica di AQ).
Rientro [Indent]: Questa opzione non ha alcun effetto sulla funzionalità. Se la si disattiva, i percorsi del progetto vengono visualizzati solo senza rientri.
Effettuare le impostazioni desiderate in Progetti interessati [Affected projects].
-> Lo stato di AQ viene modificato di conseguenza.
-> Le informazioni vengono emesse anche in base alla nuova situazione creata. In alternativa, è possibile apportare nuovamente le modifiche direttamente nella finestra di dialogo aperta ed eseguire altre esecuzioni batch.

![Impostare lo stato di AQ dell'esecuzione del batch [Batch process set QA status]](https://webapi.partcommunity.com/service/help/latest/pages/it/ecatalogsolutions/doc/resources/img/img_aabd7700768d482abd760ccd6dc0e966.png)
![Impostare lo stato di AQ dell'esecuzione del batch [Batch process set QA status]](https://webapi.partcommunity.com/service/help/latest/pages/it/ecatalogsolutions/doc/resources/img/img_4feffe88ddc84279adac2a04d55d18c4.png)

