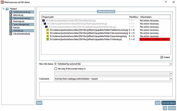
Mit V12 besteht die Möglichkeit den QA-Status mehrerer Projekte in einem Verzeichnis (auch mit Unterverzeichnissen) gleichzeitig anzupassen.
Selektieren Sie unter Projektauswahl [Project selection] das gewünschten Verzeichnis.
Rufen Sie den Kontextmenübefehl QA-Status setzen [Set QA status] -> Batchlauf QA Status setzen [Batch process set QA status] auf.
Selektieren Sie im Dialogfenster, links im Baum diejenigen Projekte und Verzeichnisse, auf welche die Änderung angewendet werden soll.
-> Unmittelbar nach jeder Änderung der Selektion, ändert sich auch die Anzeige von Projektpfad [Project path], Workflow und Informationen [Information] (und die jeweilige Hintergrundfarbe). Die Anzeige unter Workflow ergibt sich aus dem aktuellen und dem neuen QA-Status, die Anzeige unter Informationen [Information] ebenfalls aus der speziellen Kombination.
Orange: QA-Status kann geändert werden, aber die Informationen müssen beachtet werden. (Publiziert-Markierung wird entfernt.)
Rot: QA-Status kann NICHT geändert werden. Grund siehe Informationen.
Grün: Ok, die vorgesehene Änderung kann durchgeführt werden.
Weiß: Keine Aktion notwendig. (Der aktuelle QA-Status entspricht dem Änderungs-QA-Status.)
Einrücken [Indent]: Die Option hat keinen Einfluss auf die Funktionalität. Wenn Sie deaktivieren, werden die Projektpfade lediglich ohne Einrückung dargestellt.
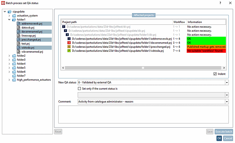
Nehmen Sie unter Betroffene Projekte [Affected projects] die gewünschten Einstellungen vor.
-> Der QA-Status wird entsprechend angepasst.
-> Die Informationen werden ebenfalls entsprechend der neu entstandenen Situation ausgegeben. Optional können Sie direkt im geöffneten Dialog erneut Änderungen vornehmen und weitere Batchläufe ausführen.

![Batchlauf QA Status setzen [Batch process set QA status]](https://webapi.partcommunity.com/service/help/latest/pages/de/ecatalogsolutions/doc/resources/img/img_7d35e760d02343c394db4c6dfe884d4b.png)
![Batchlauf QA Status setzen [Batch process set QA status]](https://webapi.partcommunity.com/service/help/latest/pages/de/ecatalogsolutions/doc/resources/img/img_03b575c7bd904bde825d2eb623e4e6af.png)

