1.11.1.3.3.2. Set QA state for several projects at once

With V12 you have the option to adjust the QA state of several projects in one directory at the same time.

  1. Select the desired directory under Project selection.

  2. Call up the context menu command Set QA status -> Set batch run QA status [Batch process set QA status].

    Batch process set QA status

    Batch process set QA status

    -> The same-named dialog box is opened.

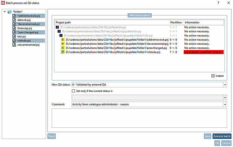
  3. In the dialog box, on the left in the tree, select that projects and directories where you want the changes to be applied.

    -> Immediately after each change to the selection, the display of the project path [Project path], workflow and information [Information] (and the respective background color) also changes. The display under Workflow results from the current and the new QA status, the display under Information also results from the special combination.

    Batch process set QA status

    Batch process set QA status

    Background colors:

    • Orange: QA status can be changed, but the information must be observed (published marker is removed)

    • Red: QA status CANNOT be changed. See information for reason.

      Examples:

      • No suitable "workflow" found.

      • The parent element has to be adjusted, but cannot (because there is no writing permission on the element, for example).

        The parent element always has to be adjusted, if its QA state is higher than that of the child with the lowest one.

      • The project is not in the SVN lock.

    • Green: Ok, the planned change can be made.

    • White: No action required. (The current QA status corresponds to the change QA status)

    Font color:

    • Gray: dir.prj of parent elements. These are always the focus of the change.

    • Black: The selected element and its child elements

    Indent: This option has no effect on functionality. If you deactivate it, the project paths are only displayed without indentation.

  4. Make the desired settings under Affected projects.

  5. Click on the Execute batch button.

    -> The QA state is adjusted accordingly.

    -> The information is updated according to the new situation. Optionally, you can directly perform changes in the opened dialog again and execute further batch runs.

    • Reset: The changes are undone.

    • OK: The changes are confirmed and displayed under Project selection.

    • Save: The changes are saved in PARTproject and can be viewed on the History tab page, as was previously the case for individual actions.