Nei cataloghi di architettura / BIM, il tema del LOD è di particolare importanza. Parallelamente ai livelli di LOD Alto / Medio / Basso conosciuti nel settore "Meccanica", esiste un principio separato nello schema 100 / 200 / 300 / 400.
![]() | Nota |
|---|---|
Nell'area dell'architettura, i componenti devono essere dotati dello schema LOG specifico. Si consiglia di dare un'occhiata anche alle informazioni contenute in Sezione 3.5.2.3, “LOG (ex denominazione "LOD")”. | |
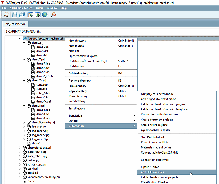
Richiamare il comando Aggiungi variabili LOD [Add LOD Variables] in PARTproject a livello di catalogo, directory o progetto.
-> Si apre la finestra di dialogo Aggiungi variabili LOD [Add LOD Variables].
Attivare la casella di controllo per le variabili desiderate e confermare con .
-> In questo modo vengono impostate automaticamente le seguenti variabili in PARTdesigner:
I dettagli si trovano alla voce Sezione 5.9.4.3.5, “Esempio: caratteristiche speciali per la creazione di progetti, in particolare nei cataloghi di architettura / BIM ”.

![[Nota]](https://webapi.partcommunity.com/service/help/latest/pages/it/ecatalogsolutions/doc/images/note.png)

