Con l'aiuto dei plugin, è possibile etichettare i progetti con classi e caratteristiche specifiche.
L'esempio seguente mostra la creazione della classe "CNS_NAMED_AXIS" con le sue caratteristiche specifiche.
In Selezione progetto, selezionare il progetto a cui si desidera applicare il plugin.
Clicca sul pulsante
Classificazione con plugin
modifica [Edit classification with plugin].
-> Si apre la finestra di dialogo Seleziona plugin [Select plugin].
Selezionare il plugin desiderato e confermare con .
(Attualmente solo "CNS_AXIS_NAMED" come esempio; può essere ampliato in base alle esigenze specifiche del cliente).
-> Si apre la finestra di dialogo Modifica classificazione con plugin [Edit classification with plugin].
Questo esempio è stato progettato in modo che in Azione [Action] si possa impostare se la classe debba essere aggiunta o rimossa e in Numero [Count] si possa specificare il numero di istanze.
Risultato dopo l' o facendo clic su .
-> sono state create 10 istanze della classe CNS_AXIS_NAMED, ciascuna con le proprie caratteristiche specifiche (attributi).
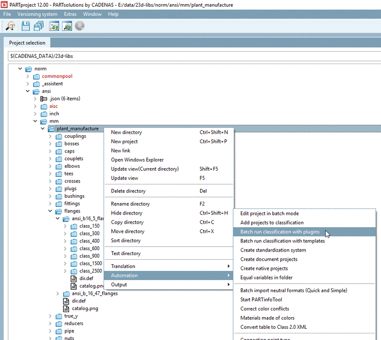
Il plugin può anche essere eseguito a livello di directory tramite un'esecuzione batch.
Selezionate la directory desiderata in Selezione progetto [Project selection] e richiamate il comando del menu contestuale Esecuzione batch della classificazione con plugin [Batch run classification with plugins] in Automazione [Automation].
Figura 5.946. Esecuzione in batch della classificazione con i plugin [Batch run classification with plugins]
-> Si apre la finestra di dialogo Esegui plugin di classificazione [Execute classification plugin].
Selezionare i progetti a cui si desidera applicare il plugin tenendo premuto il tasto Ctrl.

![Modifica della classificazione con il plugin [Edit classification with plugin]](https://webapi.partcommunity.com/service/help/latest/pages/it/ecatalogsolutions/doc/resources/img/img_3153354f32874b72bfed0c69f5cb99b2.png)
![Selezionare il plugin [Select plugin]](https://webapi.partcommunity.com/service/help/latest/pages/it/ecatalogsolutions/doc/resources/img/img_1ea533aa98344c5b8fd63a97dd0b7325.png)
![Modifica della classificazione con il plugin [Edit classification with plugin]](https://webapi.partcommunity.com/service/help/latest/pages/it/ecatalogsolutions/doc/resources/img/img_55f8fa095a864218b9575e8b77b2c426.png)
![Classi selezionate [Selected classes]](https://webapi.partcommunity.com/service/help/latest/pages/it/ecatalogsolutions/doc/resources/img/img_2b6e309525624874bf14e39fe85cd69f.png)
![Esecuzione in batch della classificazione con i plugin [Batch run classification with plugins]](https://webapi.partcommunity.com/service/help/latest/pages/it/ecatalogsolutions/doc/resources/img/img_554e62a18ede465c820ee4503cd557a0.png)
![Eseguire il plugin di classificazione [Execute classification plugin]](https://webapi.partcommunity.com/service/help/latest/pages/it/ecatalogsolutions/doc/resources/img/img_fae9911b5ae0412d8b44b13ebdfeda7f.png)