Mit Hilfe von Plugins können Sie Projekte gezielt mit bestimmten Klassen und Merkmalen auszeichnen.
Das folgende Beispiel zeigt die Anlage der Klasse "CNS_NAMED_AXIS" mit ihren spezifischen Merkmalen.
Selektieren Sie unter Projektauswahl das Projekt, auf welches Sie das Plugin anwenden möchten.
Klicken Sie auf den Button
Klassifikation mit Plugin
bearbeiten.Selektieren Sie das gewünschten Plugin und bestätigen Sie mit .
(Aktuell nur beispielhaft "CNS_AXIS_NAMED". Kann in Abhängigkeit kundenspezifischer Anforderungen erweitert werden.)
-> Das Dialogfenster Klassifikation mit Plugin bearbeiten wird geöffnet.
Das vorliegende Beispiel ist so ausgelegt, dass unter Aktion eingestellt werden kann, ob die Klasse hinzugefügt oder entfernt werden soll und unter Anzahl die Menge der Instanzen bestimmt werden kann.
Ergebnis nach bzw. Klick auf .
-> Es wurden 10 Instanzen der Klasse CNS_AXIS_NAMED jeweils mit ihren spezifischen Merkmalen (Attributen) angelegt.
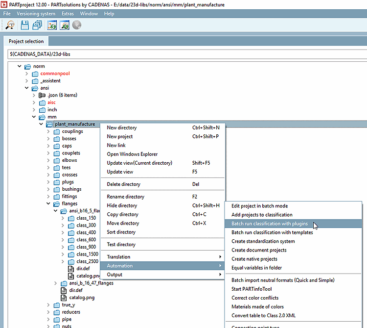
Auf Verzeichnisebene kann das Plugin auch per Batchlauf ausgeführt werden.
Selektieren Sie unter Projektauswahl das gewünschte Verzeichnis und rufen Sie unter Automatisierung den Kontextmenübefehl Batchlauf Klassifizierung mit Plugins auf.
-> Das Dialogfenster Klassifikations Plugin ausführen wird geöffnet.
Selektieren Sie mit gehaltener Strg-Taste diejenigen Projekte, auf die Sie das Plugin anwenden möchten.






