Se i cataloghi vengono rinnovati nel tempo, ad esempio tramite aggiornamenti, i dati del catalogo esistente non vengono cancellati (a seconda dell'impostazione), ma ricevono un'estensione temporale nell'allegato del file, che indica la rispettiva versione del catalogo.[12]
È possibile determinare il numero di versioni salvate per l' installazione online e offline. L'impostazione si trova in PARTadmin -> Aggiornamento catalogo [Catalog update] -> Online o Offline -> Versioni [Versions].
|
Non viene rimossa alcuna versione del catalogo. Facoltativo e non assolutamente necessario. È anche possibile selezionare "Numero di versioni >=2", ad esempio. | |
|
Mantenere solo la nuova versione [Only keep the new version] |
Tutte le versioni più vecchie del catalogo verranno rimosse, ad eccezione dell'ultima versione. |
|
Scegliere il numero di versioni che si desidera conservare. Se si inserisce "1", l'effetto sarà lo stesso dell'opzione Conserva solo la nuova versione [Only keep the new version]. Assicurarsi che il valore sia impostato su 2 o superiore. Questa impostazione è fortemente consigliata, soprattutto in caso di aggiornamento con connessione a LinkDB.[a] | |
| Salvare i file originali della versione corrente [Save original files of current version] |
Se si attiva questa opzione, la gestione degli indici crea"file di backup" dell'ultima versione del catalogo. Questi sono riconoscibili nell'albero delle directory con l'estensione "originale" . Ciò è utile se si utilizza eCATALOGsolutions per apportare modifiche alle parti correnti, ma si desidera conservare la versione originale per motivi di sicurezza. |
[a] Questa impostazione è necessaria quando si replica CADENAS_DATA tra più sedi. | |
Per impostazione predefinita, nel PARTdataManager viene sempre visualizzata la versione più recente. Nel menu contestuale a livello di progetto, tuttavia, è possibile caricare le versioni precedenti nella vista del pezzo [Part view] o nel confronto tra i pezzi [Part comparison], controllando così la tabella e la vista 3D.
Tutti i file di progetto vengono salvati con un numero di versione a livello di file.
Le versioni in PARTlinkManager sono visualizzate nella colonna PSOL Project.[13]
Informazioni dettagliate sono disponibili nella sezione Sezione 4.15, “ Aggiornamento del catalogo con integrazione ERP ”.
È possibile eliminare le versioni non più necessarie in un secondo momento.
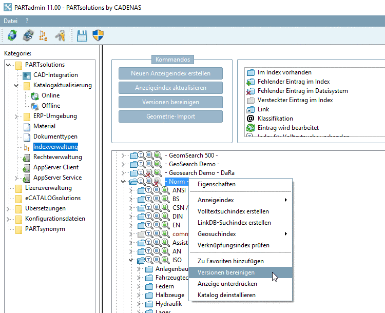
Per farlo, andare in PARTadmin -> Gestione indici [Index administration] -> Comando del menu contestuale a livello di catalogo -> Pulisci versioni [Cleanup versions]. Sezione 1.4.3.6.6.9, “ Pulire le versioni ” Vedere .
In precedenza era stata selezionata l'opzione Mantieni tutto [Keep all]. Ora aprite la finestra di dialogo e selezionate l'opzione Numero di versioni [Number of versions]. Limitare il numero di versioni ancora necessarie.
Per un aggiornamento con connessione a LinkDB, assicurarsi che nell'area di dialogo Versioni [Versions] sia selezionata l'opzione Mantieni tutte [Keep all] o Numero di versioni [Number of versions] >=2 (default = 2). L'opzione è disponibile sia per la versione offline che per quella online.
Informazioni dettagliate sono disponibili nella sezione Sezione 4.15, “ Aggiornamento del catalogo con integrazione ERP ”.


![PARTdataManager -> Menu contestuale dei progetti -> Versioni [Versions]](https://webapi.partcommunity.com/service/help/latest/pages/it/partsolutions_admin/doc/resources/img/img_38e00bff3d43460fbcf40ab73c1e4d1b.png)


![Richiamare "Versioni di pulizia [Cleanup versions]".](https://webapi.partcommunity.com/service/help/latest/pages/it/partsolutions_admin/doc/resources/img/img_a2f5230e06474812b70fd5afa7369764.png)
![Finestra di dialogo "Pulisci versioni [Cleanup versions]](https://webapi.partcommunity.com/service/help/latest/pages/it/partsolutions_admin/doc/resources/img/img_550b1cc4b91c4c5e873c23282f79141e.png)