Werden Kataloge im Laufe der Zeit z.B. durch Updates erneuert, so werden die bereits bestehenden Katalogdaten nicht gelöscht (je nach Einstellung), sondern erhalten im Dateianhang eine Zeitstempel-Erweiterung, welche für die jeweilige Version des Kataloges steht.[8]
Sowohl bei der Online- wie bei der Offline-Installation können Sie die Anzahl der gespeicherten Versionen bestimmen. Die Einstellung erfolgt unter PARTadmin -> Katalogaktualisierung -> Online bzw. Offline -> Versionen.
Es wird keine Katalogversion entfernt. Optional und nicht unbedingt nötig. Sie können auch beispielsweise “Anzahl Versionen >=2“ wählen. | |
Bis auf die aktuellste Katalogversion werden alle älteren entfernt. | |
Wählen Sie sie selbst, wieviele Versionen sie behalten möchten. Sollten sie hier „1“ eingeben so erzielt das die gleiche Wirkung wie die Option Nur die neue Version behalten. Achten Sie bitte darauf, dass der Wert auf 2 oder größer steht. Insbesondere bei einem Update mit LinkDB-Anbindung ist dies dringend empfohlen.[a] | |
| Originaldateien der aktuellen Version sichern | Aktivieren Sie diese Option, so erstellt die Indexverwaltung „Backupdateien“ der aktuellsten Katalogversion. Diese sind im Verzeichnisbaum durch die Erweiterung „original“ zu erkennen. Dies erweist sich dann als sinnvoll, wenn Sie mit eCATALOGsolutions Änderungen an den aktuellen Teilen vornehmen, den Ausgangsstand aber zur Sicherheit bewahren möchten. |
[a] Beim Replizieren von CADENAS_DATA zwischen mehreren Standorten ist diese Einstellung erforderlich. | |
Standardmäßig wird im PARTdataManager immer die aktuellste Version angezeigt. Im Kontextmenü auf Projektebene können Sie allerdings auch die älteren Versionen in die Teileansicht oder in den Bauteilvergleich laden und so Tabelle und 3D-Ansicht prüfen.
Auf Dateiebene sind alle Projektdateien mit Versionsnummer gespeichert.
In der Spalte PSOL Projekt werden die Versionen im PARTlinkManager angezeigt.[9]
Detaillierte Informationen hierzu finden Sie unter Abschnitt 4.16, „Katalogupdate mit ERP-Integration“.
Sie können nicht mehr benötigte Versionen später löschen.
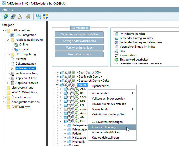
Rufen Sie hierzu unter PARTadmin -> Indexverwaltung -> Kontextmenübefehl auf Katalogebene -> Versionen bereinigen auf. Siehe ???.
Sie hatten früher die Option Alle behalten gewählt. Rufen Sie nun den Dialog auf und wählen die Option Anzahl von Versionen. Schränken Sie auf die Anzahl der noch benötigten Versionen ein.
Achten Sie bei einem Update mit LinkDB-Anbindung darauf, dass im Dialogbereich Versionen die Option Alle behalten oder Anzahl von Versionen >=2 (Default = 2) selektiert ist. Sie finden die Einstellungsoption sowohl bei der Offline-, als auch bei der Online-Variante.
Detaillierte Informationen hierzu finden Sie unter Abschnitt 4.16, „Katalogupdate mit ERP-Integration“.






