La funzione è illustrata con un piccolo esempio. Un componente deve essere dotato di una texture "quercia grigia".
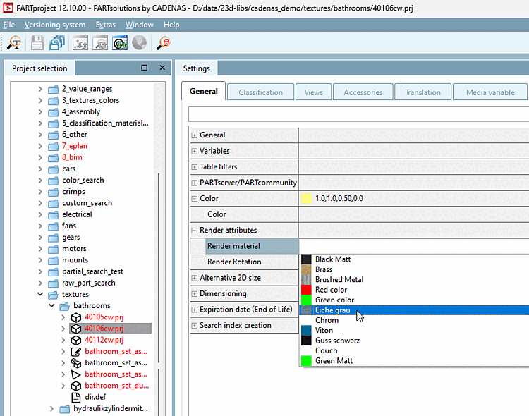
In PARTproject → Edit project → General tab → Render properties [Render attributes] → Render material, selezionare il materiale di rendering per il componente selezionato nel campo dell'elenco.
Richiamare la finestra di dialogo Materiali di rendering [Render materials] sotto Materiale di rendering [Render material] facendo clic su .
Il colore e il nome del materiale sono visualizzati nella panoramica dei materiali di rendering definiti.
Con Clicca su
puoi creare un numero qualsiasi di nuovi
Creare materiali di rendering e quindi definirli.![[Nota]](https://webapi.partcommunity.com/service/help/latest/pages/it/partsolutions_user/doc/images/note.png)
Nota Per impostazione predefinita, il materiale dovrebbe essere già completamente definito, per cui non è necessario effettuare alcuna impostazione.
Sezione 5.9.2.8.3, “Impostazioni importanti ”Le informazioni sulle impostazioni sono disponibili all'indirizzo .
→ Si apre la finestra di dialogo Modifica materiale per l'anteprima 3D [Edit material for 3D preview]. Se necessario, apportare le modifiche desiderate.
Figura 5.532. "Finestra di dialogo "Modifica materiale per anteprima 3D [Edit material for 3D preview]
Chiudere questa finestra di dialogo con .
→ I materiali appena creati o modificati sono ora disponibili anche nel campo dell'elenco alla voce Materiale di rendering [Render material].
Testare la parte in 3Dfindit / PARTdataManager.






!["Finestra di dialogo "Modifica materiale per anteprima 3D [Edit material for 3D preview]](https://webapi.partcommunity.com/service/help/latest/pages/it/partsolutions_user/doc/resources/img/img_4e4a378fcfe74124b9cf7f0218aaf014.png)
