Das Handling der Zubehörteile in eClass Advanced liefert die grundlegenden Konzepte für das CNS-Klassifikationssystem. Aus diesem Grunde betrachten wir es hier ausführlich.
Typisches Beispiel für Zubehörteile in eClass Advanced: Der erste markierte Anschluss (schwarz) trägt keine potenziellen Zubehörteile. Dies steht im Gegensatz zum zweiten Anschluss (rot), dessen Zubehörteile im "Unterordner AAQ675" [Teilebeziehung/Part relation] definiert sind.
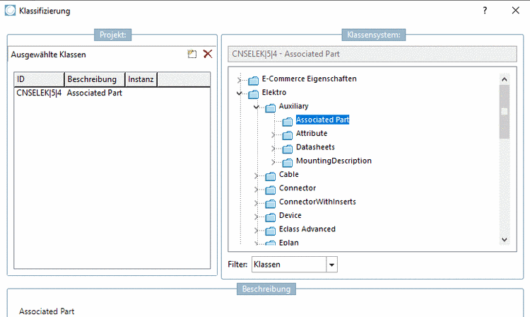
Repräsentation der oben dargestellten Situation auf Seite der CNS-Klassifikation. Die Daten in der Klasse "CNSELEK|5|4" enthalten sowohl die eClass-Daten (siehe oben) als auch die "Buchhaltung", die die eClass-Baumstruktur mit der üblichen PSOL-Zubehörlogik verknüpft (siehe unten).

![Typisches Beispiel für Zubehörteile in eClass Advanced: Der erste markierte Anschluss (schwarz) trägt keine potenziellen Zubehörteile. Dies steht im Gegensatz zum zweiten Anschluss (rot), dessen Zubehörteile im "Unterordner AAQ675" [Teilebeziehung/Part relation] definiert sind.](https://webapi.partcommunity.com/service/help/latest/pages/de/ecatalogsolutions/doc/resources/img/id2019.png)

