Anhand des folgenden Beispiels können Sie die Verwendung des Gewinde Features nachvollziehen.[99]
Als Beispiel dient ein einfacher Stift:
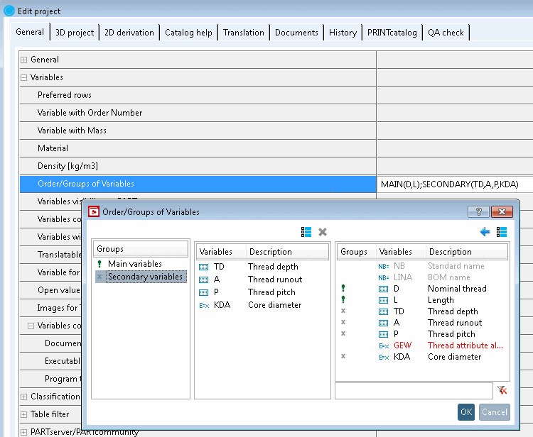
Legen Sie folgende Variablen an:
Ziehen Sie ein Rechteck mit den Variablen D und L auf.
Bestimmen Sie die Rotationsachse [Rotation axis].
Klicken Sie den Button Zylindrisches Gewinde über Länge [Cylindrical thread by length].
Folgen Sie den Hinweisen in der Fußzeile:
Klicken Sie auf die entsprechenden Skizzenelemente und -bereiche.
Das Dialogfenster Parameter ändern [Change parameter] öffnet sich.
Passen Sie Ihre Eingaben im Dialogfenster Parameter ändern [Change parameter] an. Setzen Sie die angelegten Variablen.
Gewindesteigung [Thread pitch] :
Per Default ist die Checkbox "def." gesetzt. Es wird ein Regelgewinde entsprechend der eingestellten Norm erzeugt.
Sofern Sie ein Feingewinde mit definierten Gewindesteigungen erzeugen wollen, deaktivieren Sie die Checkbox und geben den Variablennamen für die Gewindesteigung ('P') an.
![[Hinweis]](https://webapi.partcommunity.com/service/help/latest/pages/de/ecatalogsolutions/doc/images/note.png)
Hinweis Bei einem Feingewinde muss in der Tabelle die Variable 'P' für die Gewindesteigung angelegt sein!
Siehe hierzu auch unter Abschnitt 7.9.3.14.1.1.2, „Verschiedene Gewindesteigungen und abgeleitete automatische Berechnungen für z.B. Zeilenbeschreibung und Kerndurchmesser “.
Wird bei bestimmten Gewinden benutzt und ermöglicht eine weitere Spezifizierung.
![[Hinweis]](https://webapi.partcommunity.com/service/help/latest/pages/de/ecatalogsolutions/doc/images/note.png)
Hinweis Sofern die Option in der Gewindetabelle vorhanden ist, muss der Wert gesetzt werden.[a]
[a] Sofern vorhanden, sollte eine Auswahl im Listenfeld vorhanden sein. Sie können den Wert auch aus der Gewindetabelle unter
$CADENAS_DATA\datasetup\threadsentnehmen und manuell eintragen.Linksgewinde [Left-handed thread] :
Sofern Sie die zweite Checkbox aktivieren, können Sie die Abfrage ob Links- oder Rechtsgewinde auch über die Tabelle vornehmen. Tragen Sie in diesem Fall den entsprechenden Variablennamen in das Eingabefeld ein.
Fasen hinzufügen [Add chamfers] :
Gewindelänge [Thread length] :
Auslauflänge [Run out length] :
-> Das Gewinde wird automatisch als kosmetisches Element gekennzeichnet (blaue Linien).
Schließen Sie den Sketch mit Klick auf
.-> In PARTproject sehen Sie das Teil nach Selektion der 3db-Datei in der Voransicht.
Die folgenden Abbildungen zeigen den Stift mit verschiedenen Gewindesteigungen und die 2D-Ableitung im PARTdataManager.
Mit Hilfe der Ausdrücke GETTHREADTEXT bzw. GETTHREADVALUE können durch Anpassungen verschiedene Ausgaben erzeugt werden. GETTHREADTEXT gibt Text zurück, GETTHREADVALUE eine Zahl (double). Die Funktionalität ist äquivalent.
| Parameter 1 | Parameter 2 | Parameter 3 | Parameter 4 | Parameter 5 |
| Gewindenenndurchmesser [Nominal thread diameter]: Im Falle von DIN 158 ist dies die Variable 'ND'. | Normbezeichnung [Standard name]: Spezifizierung der gewünschten Gewindetabelle (z.B. DIN 158) |
Variante [Variant]: Optional zur Bestimmung der korrekten Zeile falls es Varianten gibt (z.B. bei DIN 158). Meist gibt es keine; dann bleibt der Wert leer in Hochkommata. |
Gewindesteigung [Thread pitch]: Im Falle von DIN 158 ist dies die Variable 'PITCH'. |
Rückgabewert ist der gefilterte Wert, der hier angegebenen Variablen. |
Mittels der ersten vier Parameter wird die Zeile spezifiziert, der fünfte Parameter spezifiziert die Tabellenvariable, deren Wert zurückgegeben werden soll.
VARIABLE = GETTHREADTEXT(D,'DIN 13','',P,'NAME')
![]() | Hinweis |
|---|---|
Bei GETTHREADTEXT muss der Datentyp von VARIABLE Text sein. Bei GETTHREADVALUE muss der Datentyp von VARIABLE eine Zahl sein. | |
Rückgabewert
NAME = GETTHREADTEXT(D,'DIN 13','',P,'NAME') // ergibt z.B. M10x1
TYPE = GETTHREADTEXT(D,'DIN 13','',P,'TYPE') // ergibt z.B. M
KDI = GETTHREADTEXT(D,'DIN 13','',P,'KDI') // Kerndurchmesser Innengewinde
KDA = GETTHREADTEXT(D,'DIN 13','',P,'KDA') // Kerndurchmesser Aussengewinde
SIZE = GETTHREADTEXT(D,'DIN 13','',P,'SIZE') // ergibt z.B. 10x1
![]() | Hinweis |
|---|---|
Jede beliebige Tabellenvariable kann für den letzten Parameter verwendet werden. Die oben genannten (NAME, TYPE, KDI, KDA, SIZE) sind in der Regel immer vorhanden.
| |
Bestimmen Sie eine Variable für die Zeilenbeschreibung (hier im Beispiel "GEW").
Legen Sie für diese Variable einen Merkmalalgorithmus [Attribute algorithm] an.
GEW=GETTHREADTEXT(D,'DIN 13','',P,'NAME')
Tragen Sie die Variable 'GEW' unter PARTproject -> Allgemein [General] -> Zeilenbeschreibung [Row label] ein.
-> Der Inhalt aus dem Feld NAME der Tabelle „DIN 13“ wird als Text an die Variable GEW zurückgegeben.
Kerndurchmesser [Core diameter] Außengewinde [Outer thread] automatisch berechnen und im PARTdataManager anzeigen
KDA = GETTHREADTEXT(D,'DIN 13','',P,'KDA')
GET=GETTHREADTEXT(ND,'DIN 158',VARIANT,PITCH,'NENN')
Vergleiche Abb. „Beispiel: Gewindetabelle von DIN 158“.
X=GETTHREADVALUE(ND,‘DIN 158‘,‘Kurz’,PITCH,’L1’)
-> Es wird der Wert für ND geholt und als Filter für den Nenndurchmesser in Tabelle "DIN 158" gesetzt.
-> Es wird der Wert für PITCH geholt und als Filter für die Gewindesteigung in Tabelle "DIN 158" gesetzt.
-> Es wird der Filter "Variante = 'Kurz'" in Tabelle "DIN 158" gesetzt.
-> Es wird der Inhalt aus dem Feld L1 der Tabelle "DIN 158" als Zahl zurückgegeben.
[99] Das Beispiel finden Sie bei installiertem
Trainingskatalog unter $CADENAS/Training/PARTdesigner/Threads/cylindrical_thread.prj.


![[Wichtig]](https://webapi.partcommunity.com/service/help/latest/pages/de/ecatalogsolutions/doc/images/important.png)
![Bei Auswahl "Gewindetyp [Thread type]" DIN 13 wäre ein Bauteil mit Nominaldurchmesser 13 nicht möglich!](https://webapi.partcommunity.com/service/help/latest/pages/de/ecatalogsolutions/doc/resources/img/img_3855363724ee4edeb2cee1892fed58fb.png)

















![Zeilenbeschreibung [Row label] / Kerndurchmesser [Core diameter]](https://webapi.partcommunity.com/service/help/latest/pages/de/ecatalogsolutions/doc/resources/img/img_1440e7022b8c436eaa17d8cc5779db2f.png)