2.6.1.2.1. Revit: IES-Dateien in RFA (lighting fixtures) laden

Hersteller von Leuchten liefern zu Ihren Produkten Lichtquellendefinitionen in Form von IES-Dateien (Beschreibung von Licht im vom Illuminating Engineering Society definiertem Format), um die Planung der Ausleuchtung von Räumen zu unterstützen.

Mit V11 SP7 wird die Übergabe dieser Lichtquellendefinitionen beim Export nach Revit unterstützt.

Leuchte mit Lichtquellendefinition nach Revit exportiert

Leuchte mit Lichtquellendefinition nach Revit exportiert

Leuchte ohne Lichtquellendefinition nach Revit exportiert

Leuchte ohne Lichtquellendefinition nach Revit exportiert

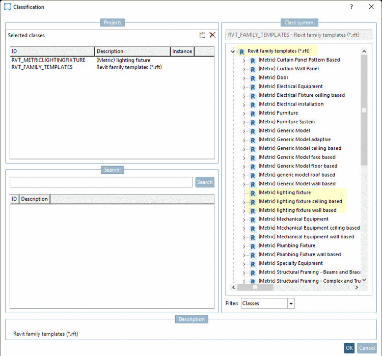
Hierfür müssen Bauteile in der Revit-Klassifikation entsprechend klassifiziert werden:

  1. Stellen Sie sicher, dass Sie eine aktuelle Revit Klassifikation haben (gegebenenfalls Update via PARTadmin -> Katalogaktualisierung -> Online)

  2. Öffnen Sie Klassifikation (REVIT).

  3. Wählen Sie in jedem Fall das Wurzel-Template Revit family templates (*.rft).

    Wählen Sie zusätzlich eines der drei Templates (Metric) lighting fixture, (Metric) lighting fixture ceiling based, (Metric) lighting fixture wall based.

  4. Öffnen Sie Merkmale (REVIT).

  5. Wählen Sie für das Merkmal Family category den Wert "Lighting Fixtures".

    Bestimmen Sie für das Merkmal Family Photometric file unter Wert den Pfad zur *.ies-Datei (Ablageort der *.ies-Datei in einem Katalogverzeichnis Ihrer Wahl, z.B. im Projektverzeichnis).