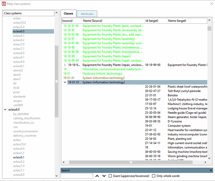
PARTproject -> Extras -> Zusatzmodule [Additional modules] -> Klassensysteme: Mappen... [Class systems: map...] öffnet das Dialogfenster Klassensysteme mappen [Map class systems] (siehe folgende Abbildung).
Mittels Mapping können Sie die Klasseninformationen innerhalb eines Klassensystems auf ein anderes Klassensystem übertragen. So können Sie z.B. Ihr selbst erstelltes Klassensystem auf ein bereits bestehendes mappen oder Sie können einen Katalog, der bereits nach eClass 5.1 klassifiziert ist, relativ einfach nach eClass 6.0 klassifizieren.
Links werden die verfügbaren Klassensysteme angezeigt, in der zweiten Ebene die Klassensysteme, die bereits gemappt sind (schwarz), bzw. die, für die noch ein Mapping durchgeführt werden kann (grau).
Rechts sieht man die eigentliche Zuordnung von Elementen (jeweils separat für Klassen und Merkmale).
Die Schriftfarben haben folgende Bedeutung:
| Einträge ohne Vorschläge |
| Einträge mit verfügbaren Vorschlägen |
| Einträge mit definiertem Mapping |
| Einträge mit definiertem Multimapping |
Die manuelle Bearbeitung erfolgt über Kontextmenüs.
Außerdem haben Sie die Möglichkeit, in einem vorhandenen Mapping noch einmal gezielt für einzelne Einträge eine Suche zu starten, um mit geänderter Suchstrategie die Vorschläge einzugrenzen oder auszuweiten.
Durch die verfügbaren Strategien führt ein Wizard. Aktuell gibt es den Levenshtein-Algorithmus, der eine Ähnlichkeitssuche auf Stringbasis ausführt. Damit können Namen, Beschreibungen, IDs, etc. der Items verglichen werden. Außerdem können für eClass-Mappings spezielle Mapping-Dateien ausgewertet werden.
Die Mapping-Dateien liegen unter
$CADENAS_DATA\datasetup\classsystem\myclass1\<klassifikationsname>_mapfile.xml
bzw. <klassifikationsname>_varmapfile.xml.
Projekte zu Klassifizierung hinzufügen [Add projects to classification]
Um das Mapping zur Anwendung zu bringen, muss in PARTproject auf der gewünschten Verzeichnisebene über den Kontextmenübefehl Automatisierung [Automation] -> Projekte zu Klassifizierung hinzufügen [Add projects to classification] das Mapping der gewünschten Klassifikation zugewiesen werden. Erst in diesem Schritt werden die Projekte mit dem neuen, gemappten Klassensystem verknüpft.
Kontextmenü: Automatisierung [Automation] -> Projekte zu Klassifizierung hinzufügen [Add projects to classification]
Es öffnet sich das Dialogfenster Projekte zu Klassifizierung hinzufügen [Add projects to classification].
![]() | Hinweis |
|---|---|
Im Listenfeld unter Andere Klassifikation [Other classification] sind nur dann Einträge angezeigt, wenn zur gewünschten Klassifikation Mappings vorhanden sind. | |








![Kontextmenü: Automatisierung [Automation] -> Projekte zu Klassifizierung hinzufügen [Add projects to classification]](https://webapi.partcommunity.com/service/help/latest/pages/de/installation_ecatalogsolutions/doc/resources/img/img_fb0c54e70af34ed8a1b78ce9838c5003.png)
![Andere Klassifikation [Other classification]](https://webapi.partcommunity.com/service/help/latest/pages/de/installation_ecatalogsolutions/doc/resources/img/img_ebf4a0f5b37941bf841695dbdc19d9cd.png)
![Merkmale aus Klasse übernehmen [Take attributes from class]](https://webapi.partcommunity.com/service/help/latest/pages/de/installation_ecatalogsolutions/doc/resources/img/img_38a0fa027e35407ea92c39d8e12f207a.png)
![[Hinweis]](https://webapi.partcommunity.com/service/help/latest/pages/de/installation_ecatalogsolutions/doc/images/note.png)