Es können nun Klassifikationsdaten aus 3db-Dateien und Anfügepunkten kopiert werden. Dabei kann gegebenenfalls auch auf eine andere 3db-Datei und einen Anfügepunkt mit anderem Namen kopiert werden.
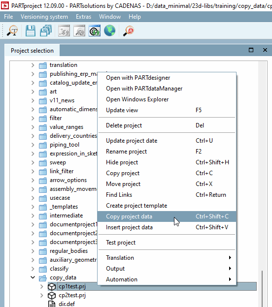
Wählen Sie den Kontextmenübefehl Projekt Daten kopieren [Copy project data].
-> Das Dialogfenster Daten kopieren [Copy data] wird geöffnet.
Aktivieren Sie bei den gewünschten Klassen das Auswahlkästchen und bestätigen Sie abschließend mit .
: Wenn Sie Templates gespeichert haben, können Sie diese im Listenfeld auswählen und mit laden.
Selektieren Sie nun das Projekt, in dem Sie die Klassifikationsdaten einfügen möchten und führen Sie den Kontextmenübefehl Projekt Daten einfügen [Insert project data] aus.
-> Das Dialogfenster Ersetzen Sie 3db-Dateinamen und CP-Namen [Replace 3db filenames and CP names] wird geöffnet.
Bestimmen Sie aus den Listenfeldern Ziel-3D-Datei [Target 3db files] und Zielverbindungspunkte [Destination Connection Points] eine Option.





![[Hinweis]](https://webapi.partcommunity.com/service/help/latest/pages/de/installation_ecatalogsolutions/doc/images/note.png)