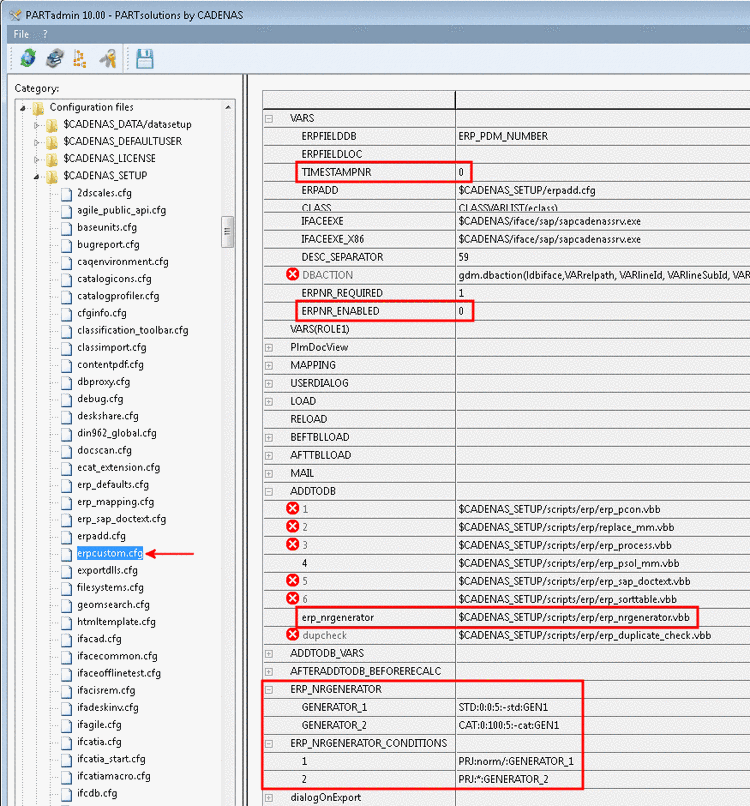
Bevor Sie den ERP-Nummern-Generator benutzen können, müssen Sie in PARTadmin die notwendigen Einstellungen setzen.
Öffnen Sie in
PARTadmin im
Dialogbereich Kategorie unter
CADENAS_SETUP die
Konfigurationsdatei erpcustom.cfg.
Setzen Sie die Einstellungen folgendermaßen:
Jetzt werden die beiden Schlüssel ERP_NRGENERATOR und ERP_NRGENERATOR_CONDITIONS benutzt.
Mittels dieser beiden Schlüssel definieren Sie das Muster, nach welchem die ERP-Nummern generiert werden sollen.

