Das Format PDT ist für die strukturierte Weitergabe von Produktinformationen konzipiert. PDT steht für Product Data Template und wurde initial von der CIBSE (Chartered Institution of Building Services Engineers) in GB als Struktur festgelegt. Trägerformat der Informationen sind üblicherweise Excel Dokumente die nach der PDT Struktur aufgebaut sind. CADENAS hat hierzu die Struktur der verfügbaren Templates in einer Klassifikation abgebildet und bietet das Ausgabe- / Trägerformat Excel als Dateiexport an. Voraussetzung hierfür ist ein entsprechend klassifiziertes Katalogteil. Für den Fall, dass ein eCAT Projekt nicht klassifiziert ist, wurde ein MASTER_TEMPLATE definiert, das in der Software enthalten ist. Die übrigen produktspezifischen Templates werden über die Klassifikation gepflegt und vertrieben.
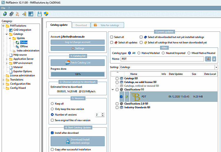
Installieren Sie bei Bedarf die Klassifikation via PARTadmin -> Katalogaktualisierung [Catalog update] -> Online
Templates: Die Templates werden über die Klassifikation gepflegt. Falls entweder ein Teil nicht klassifiziert ist, oder die Klassifikation / die Templates nicht verfügbar sind, wird das MASTER Template angezogen und mit Minimal-Info belegt (Teilenummer / Hersteller).
Aufruf: Export-Menü -> Export in Datei [Export in file] -> Sonstige [Others] -> PDT
Einstellungen sind nicht nötig, bzw. haben keine Auswirkung auf den Dateiexport, da keine Geometrie übertragen wird.
Zieldatei [Destination file]: Das Ausgabeformat ist Excel (*.xlsx).



