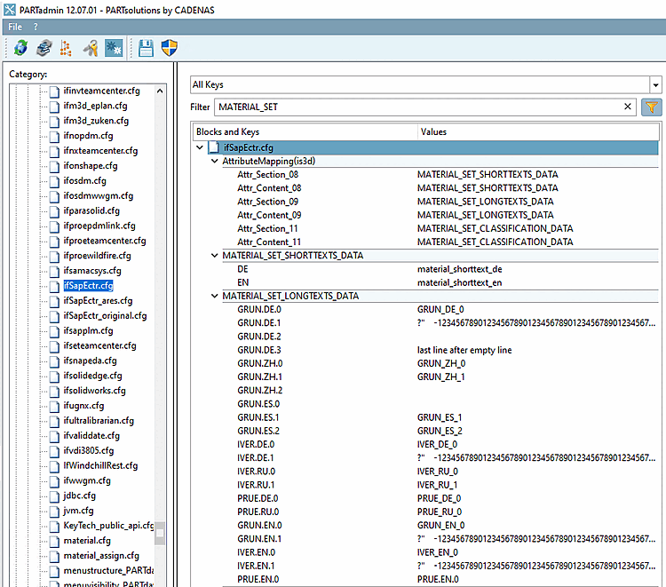
Wenn Sie Material Kurz- und Langtexte verwenden möchten, aktivieren Sie die Zusatzfunktion setMaterialShortAndLongTexts.
Stellen Sie dann Kurz/Langtextdaten im Attribute Mapping Block [MATERIAL_SET_SHORTTEXTS_DATA] und [MATERIAL_SET_LONGTEXTS_DATA] bereit.
Wenn ein Dokument selektiert ist, finden Sie das Ergebnis für den Material-Kurztext im SAP ECTR Desktop > spezifisches Dokument > Linked Objects und im Object Browser > Registerseite Structure Data > Linked Objects.
Ist ein Material selektiert, finden Sie das Ergebnis für den material short text im SAP ECTR Desktop > spezifisches Document > Linked Objects und in Object Browser > Description.
Material Langtexte erscheinen auf der Registerseite Basic Data Text (GRUN), Inspection Text (PRUE) und Internal Comment (IVER).


![Blöcke [MATERIAL_SET_SHORTTEXTS_DATA] und [MATERIAL_SET_LONGTEXTS_DATA]](https://webapi.partcommunity.com/service/help/latest/pages/de/partsolutions_user/doc/resources/img/img_9c0d393fd6484486b23ab9c84144af2b.png)




