If you want to use the local AppServer, make sure of the following setting:
Is PARTapplicationServer running as service?
If you work with a local PARTapplicationServer, start it from a console with parameter "-e".
Under
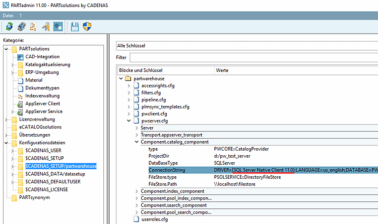
%cadenas_setup%->pappserver.cfg-> keyServices, the stringPartWareHouseServicehas to be entered.Under %cadenas_setup%/partwarehouse -> configuration file
pwserver.cfg, a correct entry has to be set in the keyConnectionStringand the corresponding correct database driver has to be installed.




