- 5.12.3.1. Classification (CNS)
- 5.12.3.1.1. Class "CNS_CP_PLACE_PA"
- 5.12.3.1.2. Class "CNSGEOMBASE" -> Characteristic "CNS_NOSECTION "
- 5.12.3.1.3. Class "CNSERPBASE" -> Characteristic "CNS_RAWMATERIAL "
- 5.12.3.1.4. Class "CNSERPBASE" -> Characteristic "CNSCERTIFICATEROHS "
- 5.12.3.1.5. Classifying characteristic curves
- 5.12.3.1.6. Visualisation of diverse auxiliary geometry (spaces) generated from classification data
- 5.12.3.1.7. Change notifications for classes and characteristics (Electro)
- 5.12.3.1.8. Notifications on changes in classes and attributes
- 5.12.3.1.9. Classification according to CNSORDERNO / CNSTYPECODE
- 5.12.3.1.9.1. Use of CNSORDERNO and CNSTYPECODE with examples
- 5.12.3.1.9.2. Benefits of classification according to CNSORDERNO and CNSTYPECODE
- 5.12.3.1.9.3. Plugin "Resolution check "
- 5.12.3.1.9.4. Plugin "Classify projects in batch run"
- 5.12.3.1.9.5. TestMeta: General for order number or type code
- 5.12.3.1.9.6. TestMeta: ReverseConfigs / Reverse Search (automatic)
- 5.12.3.1.9.7. Index order numbers dependent on value ranges
- 5.12.3.1.9.8. Limit resolving of value ranges (yellow fields) via config key
- 5.12.3.1.10. Simple assigning of important variables to CNS classification
- 5.12.3.2. Classification (By Categories) - (By Countries) - (By Functionality)
- 5.12.3.3. Classification (country of delivery )
- 5.12.3.4. Classification (Standards)
All
Classifications such as By
Categories, By Countries, By
Functionality, Delivery Countries, eClass,
standards, CNS, etc.
after selecting the Classification tab page. In the list box below
All installed classifications. (The menu item Classification is either selected after selecting the
File categories.prj in the catalog folder or on
Project level.)
The Black Arrow
in the Classification tab
means that a classification has been set for the selected project.
became. In the list field below it then appears again at the
Classifications that have been set. It can also be bluish or reddish
if the classification was created based on mappings (see
below).
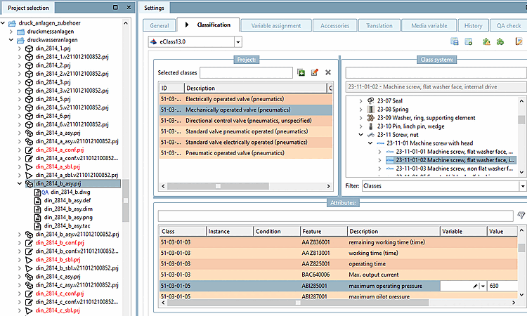
Classifications consist of classes and attributes. If you select [Project selection] a project in the project selection [Project selection], the classes and attributes assigned to this project are displayed under Selected classes and under Characteristics [Attributes].
In this view, projects can be manually classified. Normally it is more time-saving when using the variety of different functions.
For example, templates can be created, which are then used for classification. See Section 5.12.6, “Classifying: Use of templates and plugins”.
As the classification of connection points plays an important role, this area has a central place under Tabbed page Classification > List field selection 3D view. Connection points are displayed in the preview [Preview] and can be selected directly.
These can also be selected in the preview [Preview] using the context menu command Select connection point [Choose connection point].
The following additional functions can be found at the top:
Check classification with plug [Check classification with plugins] ins (see Section 5.12.6, “Classifying:
Use of templates and plugins”)
Edit classification with plug [Edit classification with plugin] in (see Section 5.12.6, “Classifying:
Use of templates and plugins”)
Manage templates (see Section 5.12.6, “Classifying:
Use of templates and plugins”)
Execute template (see Section 5.12.6, “Classifying:
Use of templates and plugins”)
General on the subject of classification
Classifications are used to create alternative directory structures in the PARTdataManager are created.
PARTdataManager: The category "Classifications [Classifications] " is selected here as an alternative to "Catalogs [Catalogs] ".
(New) projects can be added to these directory structures. Details on the classification process can be found at Section 5.12.4, “ Add projects to classification (context menu) ”.
Select the desired class in the Class system dialog area and add it to the project by double-clicking on it. It is then displayed in the Selected classes dialog area.
Select the class to be edited.
-> All characteristics (attributes) of this class are now displayed in the Characteristics [Attributes] dialog area.
For details, see Section 5.12.4, “ Add projects to classification (context menu) ”.
Note: To simplify and speed up the classification work, classes and features can be assigned to projects in advance using mapping. See Section 5.12.14, “ Automatic Class Mapping: Edit... ”. In this case, classes and features are marked with background colors:
(Background Color): Suggested Elements [Suggested items]: Suggestions by
automatic mapping that is not written to the project file
and not taken into account by export. Change to black
font when a value is confirmed.
(background color): Mapped elements: Values that are not in the
project file, but will be taken into account by the export.
become.
(gray-white background color): Fixed
classified values that are entered in the project file (and
can also be exported).
(background color): The class can be set on the
Catalog root item or subcatalog root item.
Table values or conditions are not allowed.The behavior is analogous to the other class2class mappings.
The Classify projects in batch run [Batch classification of projects] function is available for semi-automatic classification, particularly within classification (CNS).
For details, see Section 5.12.5, “ Batch classification of projects ”.
Currently[40] available classifications
By Categories: Classification according to categories. Details can be found under Section 5.12.3.2, “Classification (By Categories) - (By Countries) - (By Functionality)”.
By Countries: Classification according to countries where the respective company sells products and/or has subsidiaries. Details can be found under Section 5.12.3.2, “Classification (By Categories) - (By Countries) - (By Functionality)”.
By Functionality: Classification according to functions. Details can be found under Section 5.12.3.2, “Classification (By Categories) - (By Countries) - (By Functionality)”.
CNS: CADENAS classification used e.g. for CAD integration (placement information, connection point classification and attributes) or order number, type code, certificate information. For details see Section 5.12.3.1, “Classification (CNS) ”.
eCl@ss: Standardized classification system for product groups and product characteristics with the aim of enabling the electronic trading of classified products.
eCl@ss is offered as standard for the exchange of information between supplier and customer and is characterized by a four-stage hierarchical classification key with a catchword index of thousands of terms.
Table variables from the standard or manufacturer catalogs or fixed values can be assigned to eCl@ss characteristics via the Class variables dialog box. These eCl@ss characteristics (terms) can later be searched for in the PARTdataManager can be searched for later.
ETIM (ElectroTechnical Information Model) 4.0 to 9: Classification based on the requirements of the electrical industry
ICS (International Classification Standards): International classification system for recording all economic sectors and activities in which technical standards are applied
IFC: Classification according to an international open standard for the exchange of building models
Standards: Standardization system supplied by CADENAS. It is structured in three levels according to the DIN number.
UNSPSC: Product classification specified by the United Nations. The standard represents a universal classification scheme for a wide variety of product groups for worldwide use.
![]() | Note |
|---|---|
Although the up-to-dateness of the classifications is ensured immediately before the release date, it is still possible that newer versions are already available at the time of installation. It is therefore advisable to check and, if necessary, update via PARTadmin -> Catalog update -> Online.
Details can be found under Section 1.4.3.1, “ Catalog update Online ” in ENTERPRISE 3Dfindit (Professional) - Administration. | |
To find out how to assign classes and characteristics to projects, see Section 5.12.4, “ Add projects to classification (context menu) ”




![[Tip]](https://webapi.partcommunity.com/service/help/latest/pages/en/3dfindit/doc/images/tip.png)




![PARTdataManager: The category "Classifications [Classifications] " is selected here as an alternative to "Catalogs [Catalogs] ".](https://webapi.partcommunity.com/service/help/latest/pages/en/3dfindit/doc/resources/img/img_32a2833f3e714f12a03eb751b0cc629d.png)


![Example with "Suggested elements [Suggested items]"](https://webapi.partcommunity.com/service/help/latest/pages/en/3dfindit/doc/resources/img/img_59cbf653ac5a42e9ba3b607ffb88d6ab.png)


![[Note]](https://webapi.partcommunity.com/service/help/latest/pages/en/3dfindit/doc/images/note.png)
