The central service PARTapplicationServer is used for PARTsolutions (replacement of SearchServer), CADENAS Apps, PARTcommunity Mobile and as PARTserver Backend.
The user can search catalogs as usual, even if the catalog server is located at another company site. There is only ONE DATA directory.
Use cases for the PARTapplicationServer:
Used by PARTsolutions in order to avoid distribution and synchronization of catalog data (PARTapplicationServer is located at company site).
Used by CADENAS App (PARTapplicationServer is located on CADENAS site).
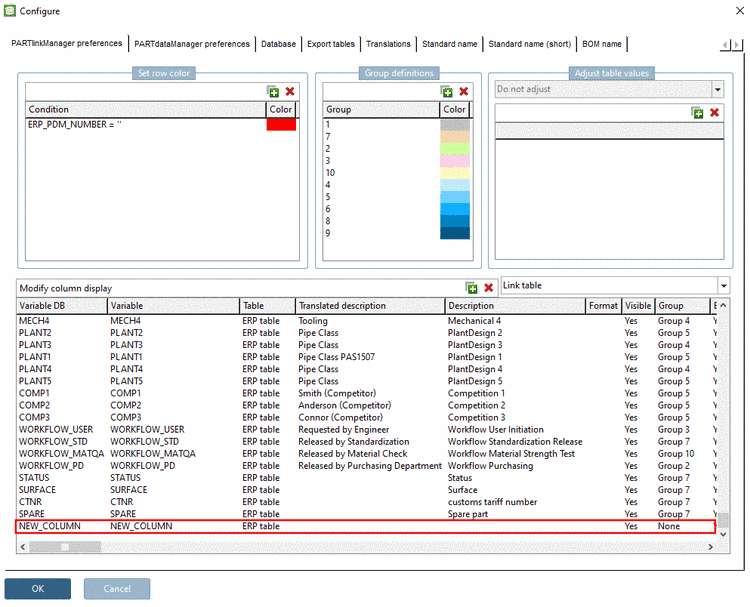
When changing to the new PARTsolutions PARTapplicationServer, then company internal parts as well, including LinkDB colors and role selection can be displayed.
In the future a PARTsolutions installation (at the company side) can also use the CADENAS catalog server. In this way customers can save maintenance expenditure. (Supplier catalogs on the CADENAS-PARTapplicationServer and own parts on an inhouse PARTapplicationServer.)
Access from third party systems such as CAD systems for example to the CADENAS website PARTapplicationServer, in order to directly show CADENAS content from there.
Access from third party systems such as CAD systems for example to the CADENAS website PARTapplicationServer, in order to directly show CADENAS content from there.
Using the PARTapplicationServer results in the following advantages:
Replication of $CADENAS_DATA is obsolete
The larger the catalogs database, the more time exposure is needed for the replication. Using the performant PARTapplicationServer makes it possible to only install catalogs at one location and all clients - regardless at which location - access the PARTapplicationServer. Thus catalog data does not have to be replicated to other locations. If, however, it should prove advantageous, caching via RFS or SQUID can be used at secondary locations in addition. Caching holds downloaded parts as long as they are valid.
Higher security - No user access to $CADENAS_DATA
The new concept with PARTapplicationServer leads to higher security: Direct, file based access to geometries is no longer possible. There is no direct access to $CADENAS_DATA anymore. Thus users do not have to have access rights for $CADENAS_DATA.
PARTapplicationServer also at Single workstation installation
The PARTapplicationServer is also used for Single workstation installation (automatically started with
pdatamgr.exe). This is advantageous, because then the search is outsourced and nevertheless can be used by all programs on the respective computer (PARTdataManager and Seamless for example). Thus more free memory is available, which again enhances the search speed.

