Use the Set bitmap [Set bitmap (PDataMgr only)] option (PDataMgr only) [Set bitmap (PDataMgr only)] to set internal values and map any image to them.
The setting applies to PARTdataManager and 3Dfindit in equal measure.
Setting in the configuration file
$CADENAS_SETUP/plinkcommon.cfg:
Block [BMPMAPPING_<variable name>], key BMPCODE<NUMBER>, first value with displayed term, second value with image path
![]() | Note |
|---|---|
The mapping to the linked image only works if the spelling (lower and upper case) exactly corresponds to a default value from the listing or a free input.
Match the display terms in the list (see Section 2.2.9.2, “Material mapping with ERP integration ”) with the terms entered under Adjust table values. | |
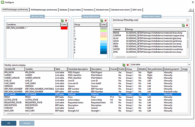
[BMPMAPPING_MAT_NAME] BMPCODE0="BRASS","$CADENAS_SETUP/bitmaps/linkdbdemo/materials/brass.bmp" BMPCODE1="COPPER","$CADENAS_SETUP/bitmaps/linkdbdemo/materials/copper.bmp" BMPCODE2="GLAS","$CADENAS_SETUP/bitmaps/linkdbdemo/materials/glas.bmp"
Setting in user interface under PARTlinkManager -> Extras menu -> Configure dialog -> PARTlinkManager settings [PARTlinkManager preferences] tab page -> Adjust table values -> Set bitmap (only PDataMgr) [Set bitmap (PDataMgr only)]
Images are displayed if the function Show graphics in table
function has been activated.
![]() | Note |
|---|---|
Make sure that for all used materials there is a definition available.
BMPCODE0= "BRASS ", "C:\ProgramData\cadenas\partsolutions\setup/bitmaps/linkdbdemo/materials/brass.bmp" | |
The values are defined in erpcustom.cfg -> block "USERDIALOG" -> key "Material". You can find details on this at Section 4.11, “
Design "New ident number " dialog box - erpcustom.cfg -> Block [USERDIALOG]
”.
Another example (See PLDBDEMO database -> Role "LOC1")
[BMPMAPPING_LOC1] BMPCODE0="x","$CADENAS_SETUP/bitmaps/linkdbdemo/department/usa.png"
User interface: PARTlinkManager -> Extras menu -> Configure dialog window -> PARTlinkManager settings [PARTlinkManager preferences] tab page -> Adjust table values -> Set bitmap (PDataMgr only)
If the function Show graphics in table
function is deactivated, the internal value (here "x") is displayed in the corresponding line.
If the function Show graphics in table
function is activated, the image is displayed in the corresponding row.

![[Note]](https://webapi.partcommunity.com/service/help/latest/pages/en/ecatalogsolutions/doc/images/note.png)







