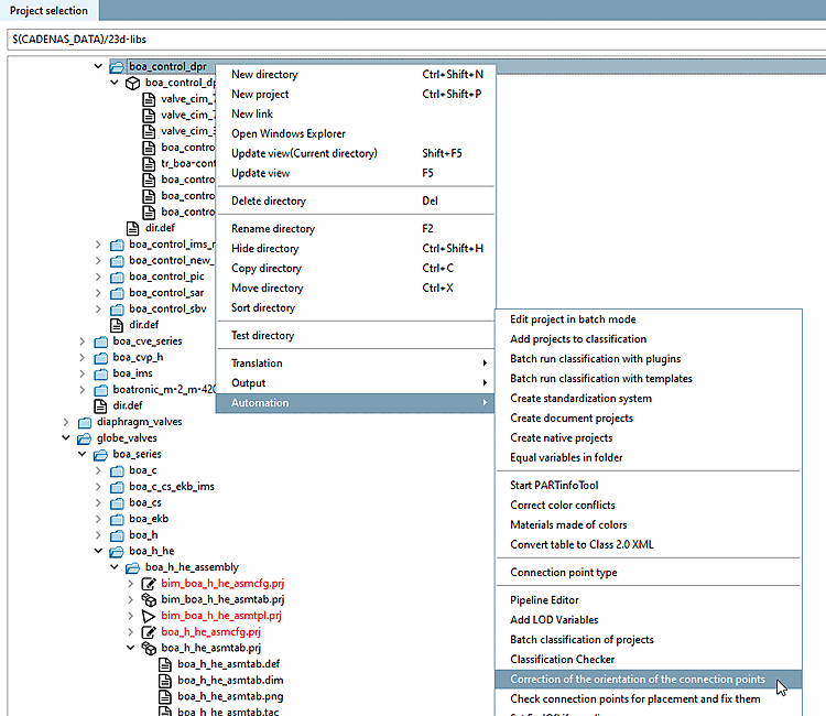
With the function Correction of the direction of the BIM connection points, you can change the orientation of Revit connection points (only 180°).
Precondition: Under
\libs\all\plugins, the
files cpcorrect.cfg,
cpcorrect.def and
cpcorrect.vbb have to be
available.
Call the function on any catalog directory.
The found parts are listed and the detected Revit connection point is already selected.
Check the connection point's orientation.
If needed, you can change the orientation of the red marked connection point by clicking on the icon
Reverse connection point direction with 180°.

![[Note]](https://webapi.partcommunity.com/service/help/latest/pages/en/partsolutions_admin/doc/images/note.png)

