In the dialog Rule properties, you can adjust the orientation of the pipe clip.
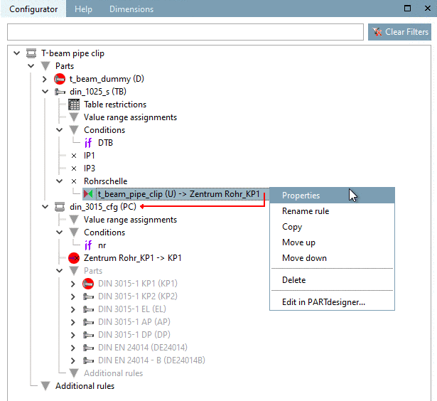
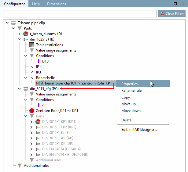
Again open the dialog Rule properties of the connection point "Rohrschelle".
For this, in the docking window Configurator, in the context menu of the rule "t_beam_pipe_clip", click on the command Properties.
Following operations have to be performed:
Translation: "IF RS@S2 = 78 THEN RS@S2+RS@H1/2-75 ELSE RS@S2+RS@H1/2 ENDIF"
In order for the pipe clip to be correctly positioned - meaning with the base plate on the T-beam, it still has to be shifted by the thickness of the base plate "S2" and half a clip part "H1/2". (Beforehand for "S2" and "H1" shares had been set.)
-> Now the pipe clip is properly located on the T-beam.



