5.12.12.19.3.1. Classify device type according to eClass

The classification of electrical parts according to eClass is mandatory.

Proceed as follows:

  1. Select the project to be classified.

    eClass 9.0 is exemplarily chosen

    eClass 9.0 is exemplarily chosen

  2. On the tabbed page General, select the Classification (eClass 9.0) and open the respective dialog by clicking on ....

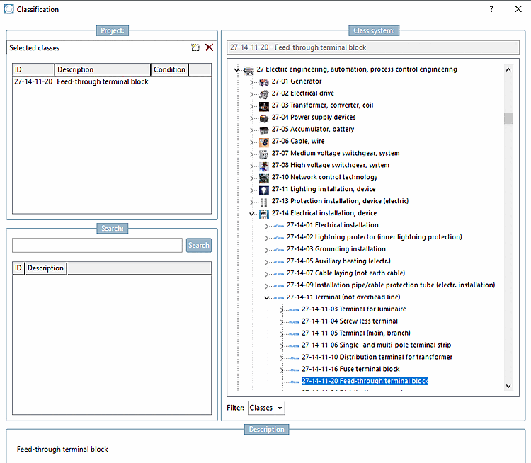
    -> The dialog box Classification is opened.

  3. Select the correct device type (in this example a feed-through terminal block) and assign the class with a double-click. Confirm with OK.

    -> The class is displayed on the tabbed page General.

  4. Every device type has its set of attributes that need to be filled out. For this, under Attributes (eClass<Version number>), open the dialog box Class variables with a double-click on ....

  5. Now you will see all attributes related with the device. Enter the desired attribute values as fixed values or refer to a table variable (if there is an appropriate one).

    Exemplary attribute from eClass 9.0

    Exemplary attribute from eClass 9.0

  6. Confirm with OK.

    The attributes are displayed on the tabbed page General.