4.25.4.3.2.1.  Tabbed page "PARTlinkManager preferences"
"Configure [Configure] " dialog window with the "PARTlinkManager settings" [PARTlinkManager preferences] tab page open

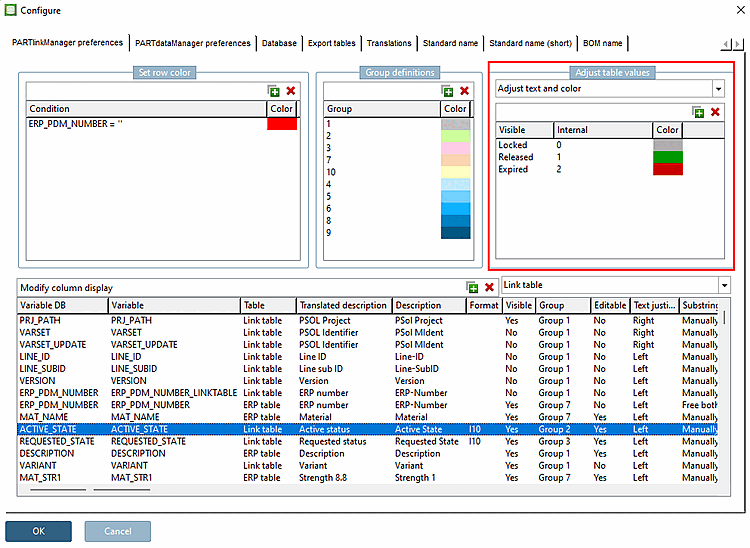
"Configure [Configure] " dialog window with the "PARTlinkManager settings" [PARTlinkManager preferences] tab page open

The dialog window is divided into the following areas:

  • Set row color

  • Group definitions

  • Adjust table values

  • Modify column display

In the Variable DB column, you can see the columns with their database names.

By default, newly created columns are given the same name as the internal variable name ( Variable column) under which they are created in the database.

[Note]Note

This name can be changed freely, although this is not recommended.

However, it must be ensured that exactly this name is used for all operations within PARTlinkManager and PARTadmin.

4.25.4.3.2.1.1.  Set row color

Define condition [Condition]: e.g. ERP_PDM_NUMBER='' (standard setting)

Those datasets, which have no entry in the „ERP_PDM_NUMBER“ field, are displayed in red in the PARTlinkManager.

Define color [Color]: Click on the color to change it in the selection window.

Set row color

Set row color

4.25.4.3.2.1.4.  Modify column display

In the Configure column display [Modify column display] dialog area, all columns of the link table [Link table] are listed one below the other and can be configured in this view.

See Section 4.10, “ Configure column display - plinkcommon.cfg -> Block [LINKDBFIELDS] - ”.

4.25.4.3.2.1.5. Column position in PARTlinkManager

Click on the corresponding line and move it up or down.