2.9.1.1.20. New export format "PDT"

The PDT format is designed for the structured transfer of product information. PDT stands for Product Data Template and has been initially specified as structure by the CIBSE (Chartered Institution of Building Services Engineers) in GB. Carrier format for information are normally Excel documents built up according to the PDT structure. CADENAS built up the structure of available templates in a classification and provides Excel as output / carrier format for the export. Precondition for this is a catalog part classified accordingly.

License: CNS2009*EXPORT*PDT

Classification: PDT

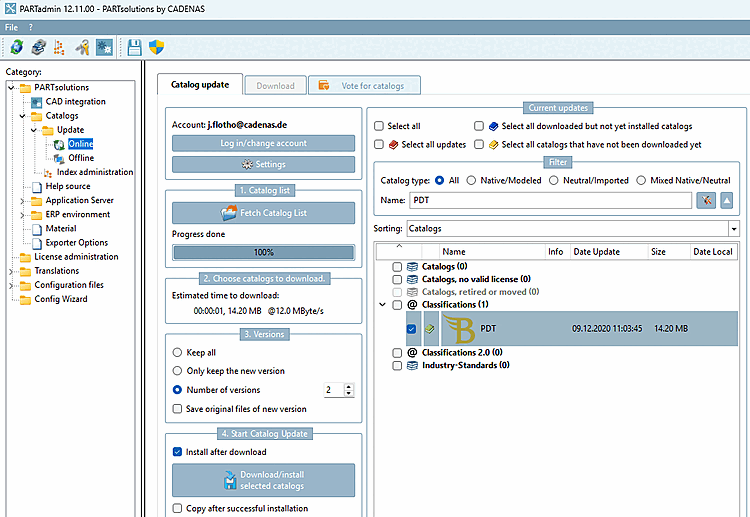
Install the classification via PARTadmin -> Catalog update -> Online

Templates: The product specific templates are maintained and distributed via classification.

Call: Export menu -> Export in file -> Others -> PDT

Settings dialog:

There are no settings required or do not have any effect to the file export, since no geometry is transferred.

Destination file: File format is Excel (*.xlsx).

Result:

Example

Example