In Architecture / BIM catalogs the subject LOG has special importance. In parallel to the stages High / Medium / Low known from the „Mechanical“ field, here, a separate schema in the form of 100 / 200 / 300 / 400 is used.
![]() | Note |
|---|---|
In the architecture sector, components should be equipped with the specific LOG schema. Be sure to also take a look at the information under Section 3.5.2.3, “LOG (formerly called "LOD")”. | |
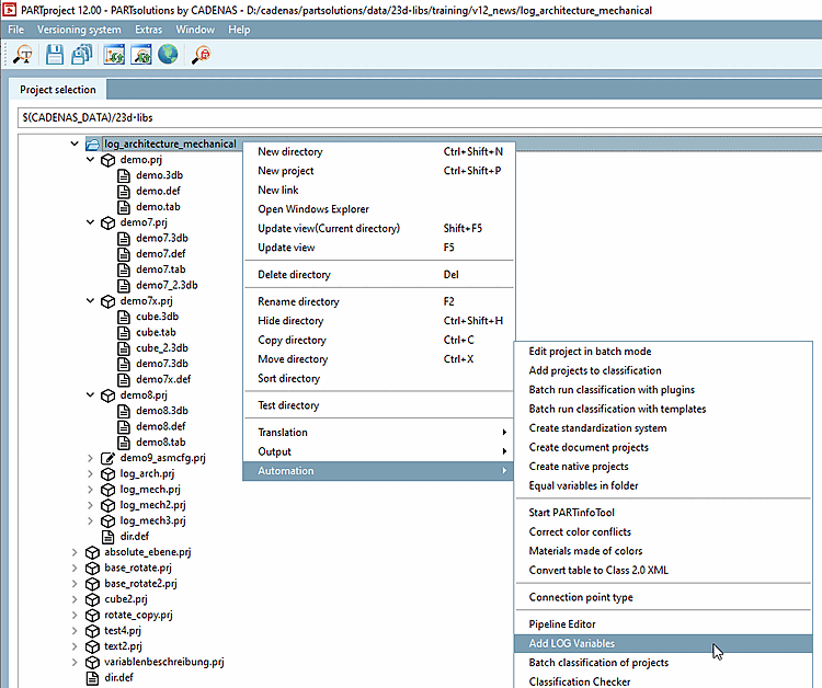
Call up the command PARTproject at catalog, directory or project level, call up the Add LOD variables [Add LOD Variables] command.
-> The Add LOD variables [Add LOD Variables] dialog box opens.
Activate the checkbox for the desired variables and confirm with .
-> This automatically sets the PARTdesigner following variables are set automatically:
For details, see Section 5.9.4.3.5, “Example: Specifics for project creation especially in Architecture / BIM catalogs ”.

![[Note]](https://webapi.partcommunity.com/service/help/latest/pages/en/partwarehouse/doc/images/note.png)

