You can add project links to a PARTsolutions catalog (e.g. Standard catalog) in your own catalog. In this way these projects are available without being directly part of your catalog.
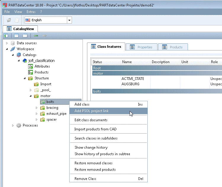
Click on the context menu command PSOL Projektverknüpfung hinzufügen.
-> The dialog box Select Project opens showing the complete PARTsolutions catalog structure.
For example select a certain project in the Standards catalog and confirm with .
-> The linked PARTsolutions project is displayed with project icon
. Before committing a blue plus sign is shown
inside the icon, after committing a green checkmark.


![[Note]](https://webapi.partcommunity.com/service/help/latest/pages/en/partwarehouse/doc/images/note.png)


