General information about the company and partnerships
Don´t miss anything! Inform yourself aboutall news and events.
The next dimension visual 3d search engine for manufacturer components
Fast and comfortable support for all questions about our products & solutions.
Explore more exciting content here.
Use our contact form or find a branch office nearby.
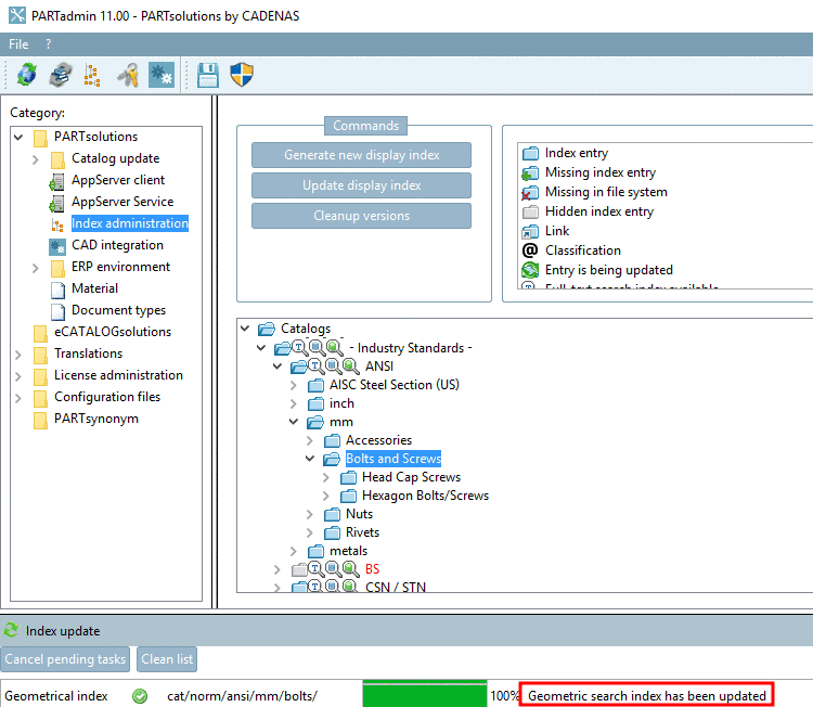
In order to approve assignments for the whole catalog or certain projects, select the desired element and perform the context menu command Approve assignments and set new versions to released.
Before
Afterwards