1.3.1.3.1.11. Catalog filter

In the start.env, which is installation directory of the software, the catalogs can be found to be loaded at the start of PARTproject . In order that the initial loading time of the software can be shortened if a lot of catalogues have been installed.

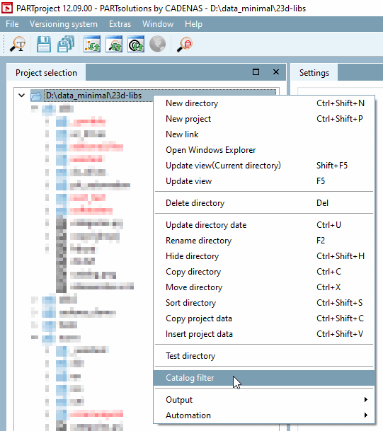
Even while the application is already running, the catalog filter [Catalog filter] can be accessed by right-clicking on the catalog path.

The command is only available on the root element, the catalog path.

The command is only available on the root element, the catalog path.

Activate the display of the desired catalogs

Activate the display of the desired catalogs

However, filtering the catalogs while the application is running only provides a better overview, as the catalogs have already been loaded. Accordingly, the filter applied is not saved when the application is exited.

You can find more information on this under Section 5.8.2.1.13, “Catalog filter ” in eCATALOG 3Dfindit.