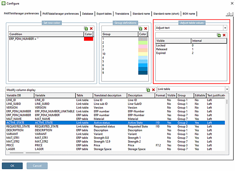
With the help of the option Adjust text you can set text to be displayed in the standard color "black".
The setting applies for PARTdataManager and PARTlinkManager as well.
Setting in
configuration
file $CADENAS_SETUP/plinkcommon.cfg:
Block [MAPPING_<variable name>], key name is the displayed text, value is the internal value.
[MAPPING_ACTIVE_STATE] Locked="0" Released="1" Expired="2"
[MAPPING_ACTIVE_STATE] 0="0" 1="1" 2="2"
Setting in user interface under PARTlinkManager -> Extras menu -> Configure dialog box -> PARTlinkManager preferences tab -> Adjust table values -> Adjust text:
Exampe for ACTIVE_STATE: The internal values stand for locked (0), released (1) und expired (2). The respective visible value is displayed in black color.



