Vous pouvez transférer des composants au système de CAO avec les informations de matériau correspondantes.
| ![[Remarque]](https://webapi.partcommunity.com/service/help/latest/pages/fr/3dfindit/doc/images/note.png) | Remarque | 
|---|---|
| Cette fonctionnalité ne doit être utilisée que pour les installations sans intégration ERP. Pour plus d'informations, voir Section 2.2.9.1, « Cartographie des matériaux sans intégration ERP ». Pour plus d'informations sur l'indication de l'article avec connexion ERP, voir Section 2.2.9.2, « Cartographie des matériaux avec intégration ERP ». | |
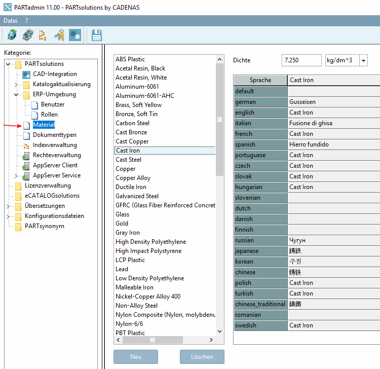
Dans la catégorie Matériel [Material], vous pouvez ...
Le
  Les matériaux sont enregistrés dans le fichier de configuration $CADENAS_SETUP/material.cfg. [21]
L'activation de la fonction se fait sous PARTdataManager -> Outils [Extras] -> Paramètres.. [Settings...]. -> Tableau [Table] -> Afficher la sélection de matériaux [Show material selection].
Sélection des matériaux dans PARTdataManager:
| ![[Remarque]](https://webapi.partcommunity.com/service/help/latest/pages/fr/3dfindit/doc/images/note.png) | Remarque | 
|---|---|
| Lorsqu'elle est activée, une colonne de matériaux appelée"CNSMAT" apparaît dans le tableau de PARTdataManager. | |
Avant l'exportation, ouvrez la boîte de dialogue Saisir une valeur [Enter value] en cliquant dans le champ correspondant.
Dans la boîte de dialogue Saisir une valeur [Enter value], les matériaux créés (voir Fig. „Créer des matériaux dans PARTadmin -> Catégorie "Matériau“) sont listés. Sélectionnez le matériau souhaité et confirmez en cliquant sur OK.
-> Le matériau est affiché dans le tableau et transmis au système de CAO lors de l'exportation.
[21] Des informations administratives à ce sujet sont disponibles à l’adresse suivante : Section 1.7.5.11, « material.cfg (sans couplage ERP) ».


![Afficher la sélection de matériaux [Show material selection]](https://webapi.partcommunity.com/service/help/latest/pages/fr/3dfindit/doc/resources/img/img_73090aabe69743969ffe6b0df74c1597.png)
![Dialogue "Saisir une valeur [Enter value]](https://webapi.partcommunity.com/service/help/latest/pages/fr/3dfindit/doc/resources/img/img_f5725dc0946b4abca5b539133d8c6842.png)