Sie können Bauteile mit entsprechender Materialinformation an das CAD-System übergeben.
![]() | Hinweis |
|---|---|
Dieses Feature sollte nur bei Installationen ohne ERP-Anbindung genutzt werden. Weitere Informationen finden Sie unter Abschnitt 2.2.9.1, „Materialmapping ohne ERP-Integration “. Informationen zur Materialangabe mit ERP-Anbindung finden Sie unter Abschnitt 2.2.9.2, „Materialmapping mit ERP-Integration “. | |
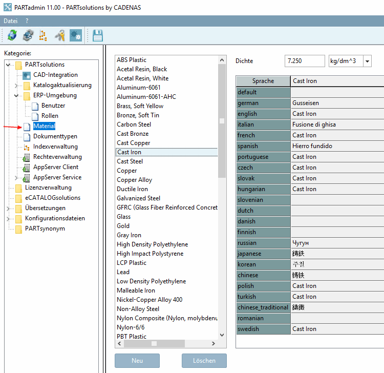
In der Kategorie Material können Sie ...
Die
Speicherung der Materialien erfolgt in der Konfigurationsdatei $CADENAS_SETUP/material.cfg.[21]
Die Aktivierung des Features erfolgt unter PARTdataManager -> Extras -> Einstellungen... [Settings...] -> Tabelle [Table] -> Materialauswahl anzeigen [Show material selection].
Materialauswahl in PARTdataManager:
![]() | Hinweis |
|---|---|
Bei Aktivierung erscheint in PARTdataManager, in der Tabelle eine Materialspalte namens "CNSMAT". | |
Vor dem Export öffnen Sie mit Klick in das entsprechende Feld den Dialog Wert eingeben [Enter value].
Im Dialog Wert eingeben [Enter value] werden die angelegten Materialien (siehe Abb. „Materialien anlegen in PARTadmin -> Kategorie "Material"“) aufgelistet. Selektieren Sie das gewünschte Material und bestätigen Sie mit OK.
-> Das Material wird in der Tabelle angezeigt und beim Export ans CAD-System übergeben.
[21] Administrative Hinweise hierzu finden Sie unter Abschnitt 1.7.5.11, „ material.cfg (ohne ERP-Kopplung) “.

![[Hinweis]](https://webapi.partcommunity.com/service/help/latest/pages/de/3dfindit/doc/images/note.png)

![Materialauswahl anzeigen [Show material selection]](https://webapi.partcommunity.com/service/help/latest/pages/de/3dfindit/doc/resources/img/img_a6d398628b2d4ea1ad36c3c7bb087f98.png)
![Dialog "Wert eingeben [Enter value]"](https://webapi.partcommunity.com/service/help/latest/pages/de/3dfindit/doc/resources/img/img_93c79b989db5457c9ab98781f5991274.png)