Mettez à disposition les images d'aperçu nécessaires dans la structure du répertoire.
Sélectionnez le projet souhaité et réglez l'image d'aperçu souhaitée dans la zone de liste sous Paramètres [Settings] -> Onglet Général [General] -> Aperçu [Preview].
-> C'est seulement maintenant que l'image d'aperçu est affichée dans la structure de répertoire de PARTproject.
Sélectionner "projet-pièce.png".
-> Dans la zone de dialogue Editer le projet [Edit project], l'image d'aperçu du composant est affichée sous Aperçu [Preview].
Facultatif, si vous souhaitez remplacer l'image d'aperçu par une autre :
Cliquez sur le bouton et sélectionnez la nouvelle image d'aperçu dans l'Explorateur.
-> Dans PARTproject, l'image d'aperçu de l'écrou borgne est désormais remplacée. L'aperçu montre la représentation correspondante.
-> Plus tard, lors de l'appel du projet, l'image d'aperçu correspondante apparaît dans la vue des pièces du PARTdataManager:[14]
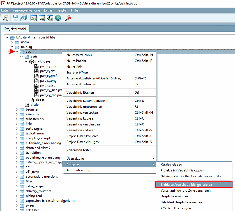
![[Remarque]](https://webapi.partcommunity.com/service/help/latest/pages/fr/ecatalogsolutions/doc/images/note.png)
Remarque La commande Données d'image/générer des images d'aperçu [Generate image data/preview images] du menu contextuel permet de créer les images d'aperçu de manière automatisée. Voir Section 5.8.2.1.15.4, « Génération de données d'images/d'aperçus en mode batch ».




