PARTproject -> Menu Extra [Extras] -> Sistemi di classe: Modifica [Class systems: edit...]...:
Creare il proprio sistema di classi. Sezione 5.12.12, “Creare o modificare il proprio sistema di classi ” Vedere . In questo esempio, è stata creata una sola classe con due sottoclassi.
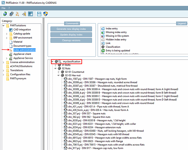
PARTADMIN -> Gestione dell'indice di [Index administration] categoria
Per informazioni dettagliate al riguardo, consultare la sezione Sezione 1.4.3.6, “ Gestione degli indici ” in ENTERPRISE 3Dfindit (Professional) - Amministrazione.
PARTproject -> Menu Extra [Extras] -> Moduli aggiuntivi [Additional modules] -> Sistemi di classi di mappe [Map class systems...]...
Aprire il menu di eClass5.1 e fare doppio clic sul sistema di classi da mappare (il proprio sistema di classi), oppure fare clic su Crea mappatura.... [Create mapping...] nel menu contestuale.
-> Si apre la finestra di dialogo Mappatura dei sistemi di classi [Map class systems].
Eseguire la mappatura utilizzando l' algoritmo di Levenshtein e le impostazioni Attributo [Attribute]: Nome della classe [Name of the class] e Attributo [Attribute]: Nome della caratteristica [Name of the class variable].
Fare clic su Carica mappatura [Load mapping] nel menu contestuale del sistema di classi.
Richiamare il menu contestuale nella directory da cui si desidera assegnare i progetti alla propria classificazione (mappata).
In Automazione [Automation], fare clic sul comando Aggiungi progetti alla classificazione [Add projects to classification].
-> Si apre la finestra di dialogo Imposta classificazione [Set classification].
Selezionate il vostro sistema di classificazione nel campo elenco alla voce Classificazione [Classification] (qui nell'illustrazione "myclassification").
Attivare la casella di controllo in corrispondenza di Altra classificazione [Other classification] e selezionare la classe per la quale è stata precedentemente creata una mappatura nel campo dell'elenco (qui nell'illustrazione "eClass 5.0 SP1").
Con si passa alla pagina di dialogo successiva e si attiva l'opzione Trasferisci funzioni dalla classe [Take attributes from class] e si seleziona anche qui la classe corrispondente (nell'illustrazione ancora "eClass 5.0 SP1").
-> Il processo viene registrato nella finestra di dialogo Classificare i progetti [Classify projects].
PARTADMIN -> Gestione dell'indice di [Index administration] categoria
In Cataloghi -> Standard -> DIN -> Dadi: comando del menu contestuale Visualizza indice [Display index] -> Aggiorna [Update]
La vostra classificazione: comando del menu contestuale Visualizza indice [Display index] -> Aggiorna [Update]
La vostra classificazione: comando del menu contestuale Genera indice per la ricerca full text [Create full-text search index]
Avviare PARTdataManager, selezionare la pagina della scheda Classi [Classes] e selezionare la classificazione. Vengono visualizzati i componenti assegnati automaticamente.

![[Nota]](https://webapi.partcommunity.com/service/help/latest/pages/it/3dfindit/doc/images/note.png)





![Altra classificazione [Other classification]](https://webapi.partcommunity.com/service/help/latest/pages/it/3dfindit/doc/resources/img/img_a0bc4fb304834673b6c3424dabb496d5.png)
![Altra classificazione [Other classification]](https://webapi.partcommunity.com/service/help/latest/pages/it/3dfindit/doc/resources/img/img_ae4eb4ad4964418abad3432c3af0483e.png)


