PARTproject -> Extras Menü -> Klassensysteme: Editieren... [Class systems: edit...]:
Legen Sie Ihr eigenes Klassensystem an. Siehe Abschnitt 5.12.12, „Eigenes Klassensystem anlegen bez. bearbeiten “. Im vorliegenden Beispiel wurde lediglich eine Klasse mit zwei Unterklassen angelegt.
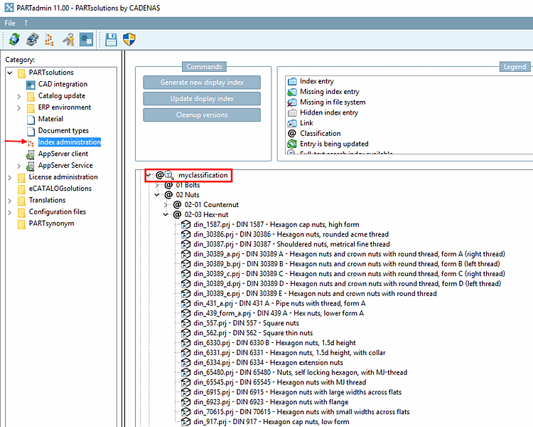
PARTadmin -> Kategorie Indexverwaltung [Index administration]
Detaillierte Informationen hierzu finden Sie unter Abschnitt 1.4.3.6, „ Indexverwaltung “ in ENTERPRISE 3Dfindit (Professional) - Administration.
PARTproject -> Extras Menü -> Zusatzmodule [Additional modules] -> Klassensysteme mappen... [Map class systems...]
Klappen Sie das Menü bei eClass5.1 auf und machen Sie einen Doppelklick auf dem zu mappenden Klassensystem (Ihrem Klassensystem), bzw. klicken Sie im Kontextmenü auf Mapping erstellen... [Create mapping...].
-> Es öffnet sich das Dialogfenster Klassensysteme mappen [Map class systems].
Führen Sie mit dem Levenshtein-Algorithmus und den Einstellungen Attribut [Attribute]: Name der Klasse [Name of the class] und Attribut [Attribute]: Name der Merkmals [Name of the class variable] das Mapping durch.
Klicken Sie im Kontextmenü Ihres Klassensystems auf Mapping laden [Load mapping].
Rufen Sie auf dem Verzeichnis, aus welchem Sie Projekte zu Ihrer eigenen (gemappten) Klassifikation zuweisen möchten, das Kontextmenü auf.
Klicken Sie unter Automatisierung [Automation] auf den Befehl Projekte zu Klassifizierung hinzufügen [Add projects to classification].
-> Es öffnet sich das Dialogfenster Klassifizierung setzen [Set classification].
Wählen Sie im Listenfeld unter Klassifizierung [Classification] das eigene Klassensystem aus (hier in der Abbildung "myclassification").
Aktivieren Sie das Auswahlkästchen unter Andere Klassifikation [Other classification] und wählen Sie im Listenfeld die Klasse auf die Sie zuvor ein Mapping erstellt haben (hier in der Abb. "eClass 5.0 SP1").
Wechseln Sie mit auf die nächste Dialogseite und aktivieren Sie dort die Option Merkmale aus Klasse übernehmen [Take attributes from class] und wählen Sie auch hier die entsprechende Klasse (hier in der Abb. wieder "eClass 5.0 SP1").
-> Der Prozess wird im Dialogfenster Projekte klassifizieren [Classify projects] protokolliert.
PARTadmin -> Kategorie Indexverwaltung [Index administration]
Unter Kataloge -> Norm -> DIN -> Muttern: Kontextmenübefehl Anzeigeindex [Display index] -> Aktualisieren [Update]
Ihre Klassifikation: Kontextmenübefehl Anzeigeindex [Display index] -> Aktualisieren [Update]
Ihre Klassifikation: Kontextmenübefehl Index für Volltextsuche generieren [Create full-text search index]
Starten Sie PARTdataManager, wählen Sie die Registerseite Klassen [Classes] und selektieren Sie Ihre Klassifikation. Die automatisch zugewiesen Bauteile werden angezeigt.

![[Hinweis]](https://webapi.partcommunity.com/service/help/latest/pages/de/3dfindit/doc/images/note.png)





![Andere Klassifikation [Other classification]](https://webapi.partcommunity.com/service/help/latest/pages/de/3dfindit/doc/resources/img/img_ebf4a0f5b37941bf841695dbdc19d9cd.png)
![Andere Klassifikation [Other classification]](https://webapi.partcommunity.com/service/help/latest/pages/de/3dfindit/doc/resources/img/img_38a0fa027e35407ea92c39d8e12f207a.png)


