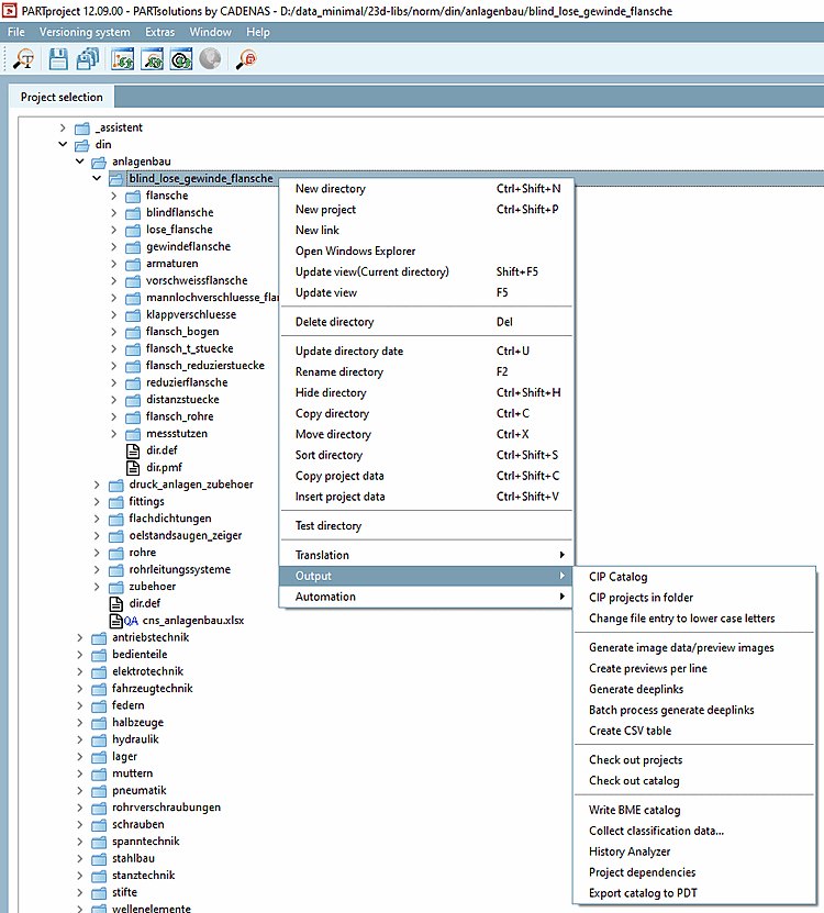
- 5.8.2.1.15.1. Catalogo cippen
- 5.8.2.1.15.2. Progetti nella directory cippen
- 5.8.2.1.15.3. Convertire i dettagli del file in minuscolo
- 5.8.2.1.15.4. Generare dati di immagine/anteprime di immagini in esecuzione batch
- 5.8.2.1.15.5. Generare immagini di anteprima per riga
- 5.8.2.1.15.6. Creare collegamenti profondi
- 5.8.2.1.15.7. Creare collegamenti profondi in batch
- 5.8.2.1.15.8. Creare una tabella CSV
- 5.8.2.1.15.9. Scopri i progetti
- 5.8.2.1.15.10. Consulta il catalogo
- 5.8.2.1.15.11. Creare un indice HTML
- 5.8.2.1.15.12. Scrivere il catalogo BME
- 5.8.2.1.15.13. Raccogliere i dati di classificazione...
- 5.8.2.1.15.14. Analizzatore di storia
- 5.8.2.1.15.15. Dipendenze del progetto

![Comandi del menu contestuale sotto "Output [Output]"](https://webapi.partcommunity.com/service/help/latest/pages/it/partsolutions_user/doc/resources/img/img_8d6f285aa96f4fac833adbbc259aa6c1.png)
![Comandi del menu contestuale sotto "Output [Output]"](https://webapi.partcommunity.com/service/help/latest/pages/it/partsolutions_user/doc/resources/img/img_cbacaf945b974c3895a2a3bbd2c6715a.png)