Nella finestra di dialogo delle proprietà della regola [Rule properties], è possibile verificare che la fascetta per tubi sia allineata correttamente.
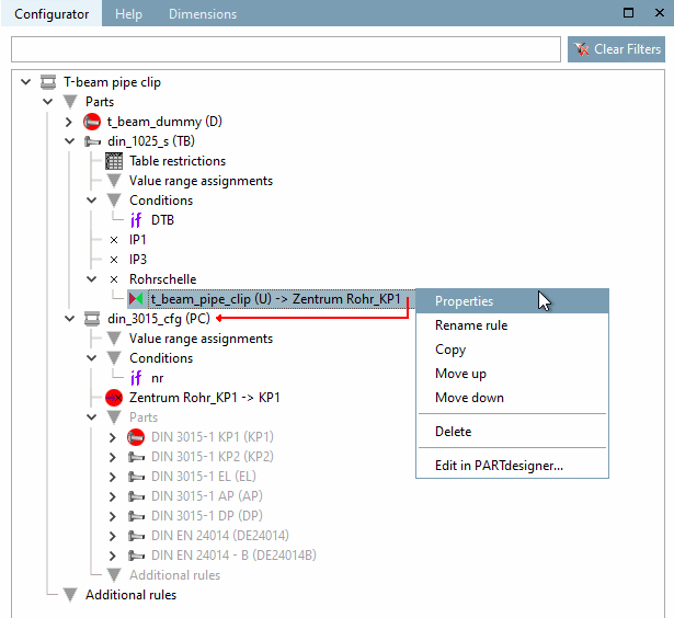
Aprire nuovamente la finestra di dialogo delle proprietà della regola [Rule properties] del punto di connessione "Morsetto per tubi".
A tale scopo, fare clic sul comando Proprietà [Properties] nel menu contestuale della regola "Morsetto per tubi" nella finestra di aggancio del Configuratore [Configurator].
Devono essere eseguite le seguenti operazioni:
Traduzione [Translation]: "SE RS@S2 = 78 ALLORA RS@S2+RS@H1/2-75 ELSE RS@S2+RS@H1/2 ENDIF".
Per garantire che la pinza per tubi sia posizionata correttamente, cioè con la piastra di base sul supporto, deve essere spostata dalla piastra di base "S2" e da mezza parte di serraggio "H1/2". (Le distanze sono già state impostate per "S2" e "H1").
-> La fascetta per tubi è ora posizionata correttamente sul supporto.



