Im Dialog Eigenschaften der Regel [Rule properties] können Sie für eine korrekte Ausrichtung der Rohrschelle sorgen.
Öffnen Sie erneut den Dialog Eigenschaften der Regel [Rule properties] des Anfügepunktes "Rohrschelle".
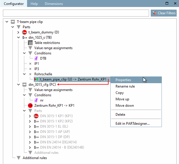
Klicken Sie hierzu im Dockingfenster Konfigurator [Configurator], im Kontextmenü der Regel "Rohrschelle", auf den Befehl Eigenschaften [Properties].
Folgende Operationen sind durchzuführen:
Translation: "IF RS@S2 = 78 THEN RS@S2+RS@H1/2-75 ELSE RS@S2+RS@H1/2 ENDIF"
Damit die Rohrschelle korrekt - d.h. mit der Grundplatte auf dem Träger - positioniert ist, muss diese noch um die Grundplatte "S2" und ein halbes Klemmteil "H1/2" verschoben werden. (Für "S2" und "H1" wurden dafür zuvor Freigaben eingerichtet.)
-> Die Rohrschelle liegt nun korrekt auf dem Träger.
Das Beispiel zur Erstellung eines Subassemblies ist damit abgeschlossen.



