Hersteller von Leuchten liefern zu Ihren Produkten Lichtquellendefinitionen in Form von IES-Dateien (Beschreibung von Licht im vom Illuminating Engineering Society definiertem Format), um die Planung der Ausleuchtung von Räumen zu unterstützen.
Mit V11 SP7 wird die Übergabe dieser Lichtquellendefinitionen beim Export nach Revit unterstützt.
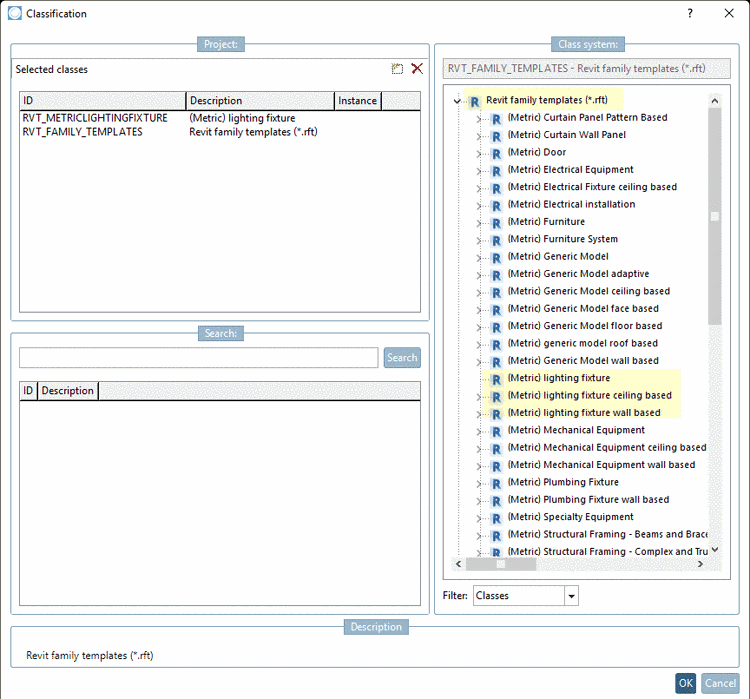
Hierfür müssen Bauteile in der Revit-Klassifikation entsprechend klassifiziert werden:
Stellen Sie sicher, dass Sie eine aktuelle Revit Klassifikation haben (gegebenenfalls Update via PARTadmin -> Katalogaktualisierung -> Online)
Wählen Sie in jedem Fall das Wurzel-Template Revit family templates (*.rft).
Wählen Sie zusätzlich eines der drei Templates (Metric) lighting fixture, (Metric) lighting fixture ceiling based, (Metric) lighting fixture wall based.
Wählen Sie für das Merkmal Family category den Wert "Lighting Fixtures".
Bestimmen Sie für das Merkmal Family Photometric file unter Wert den Pfad zur *.ies-Datei (Ablageort der *.ies-Datei in einem Katalogverzeichnis Ihrer Wahl, z.B. im Projektverzeichnis).




