Sie können Vorschaubilder für die Verzeichnisstruktur automatisiert erzeugen:
![]() | Hinweis |
|---|---|
PARTdataManager muss installiert sein. Aktualisieren Sie bevor Sie beginnen den
Anzeigeindex [Display index]. Klicken Sie hierzu in
PARTproject auf das entsprechende
Icon | |
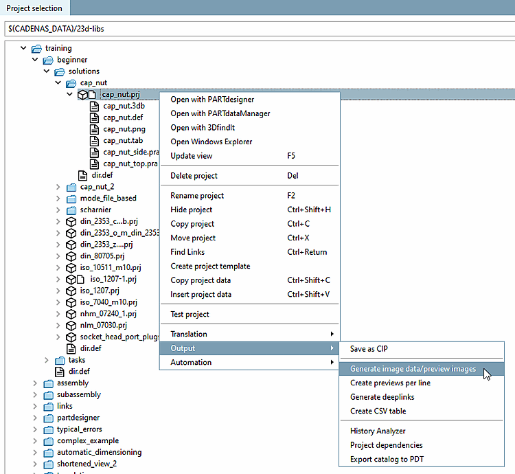
Klicken Sie in PARTproject, im Kontextmenü des Projekts/Verzeichnisses auf Bilddaten/Vorschaubilder generieren [Generate image data/preview images].
-> Es öffnet sich das Dialogfenster Bilddaten exportieren [Export images].
Wählen Sie dort die Option Voransichten generieren [Generate previews].
Details zum Erstellen von Vorschaubildern finden Sie unter Abschnitt 5.8.2.1.15.4, „ Bilddaten/Vorschaubilder generieren im Batchlauf “ in eCATALOG 3Dfindit.
Klicken Sie in PARTproject, im Kontextmenü des gewünschten Projekts auf Mit PARTdataManager öffnen [Open with PARTdataManager].
-> Nun werden in PARTdataManager Vorschaubilder angezeigt.

![[Hinweis]](https://webapi.partcommunity.com/service/help/latest/pages/de/3dfindit/doc/images/note.png)



