Anwendungsfall und Rahmenbedingungen:
Damit Bauteile via Suche nach Bestellnummer bzw. Typcode gefunden werden können, auch die, bei denen CNSORDERNO und CNSTYPECODE aus Wertebereichswerten aufgebaut sind, müssen bestimmte Voraussetzungen erfüllt sein. Ist die Zahl der Kombinationsmöglichkeiten, die sich aus Wertebereichen ergeben zu groß, wird nicht indexiert, sondern eine Reverse Search eingesetzt, welche ebenfalls erfolgreiches Finden der Wertebereichswerte ermöglicht.
Der Auflösungscheck prüft, ob Kataloge im Volltextsuch-Index auflösbar sind oder ob eine Reverse Search notwendig ist. Ist der Katalog entsprechend vorbereitet, kann auch in den komplexesten Fällen erfolgreich mit Bestellnummer bzw. Typcode gesucht werden.
Der Auflösungscheck zeigt, welche Maßnahmen zu ergreifen sind, damit alle Projekte und Zeilen gefunden werden können.
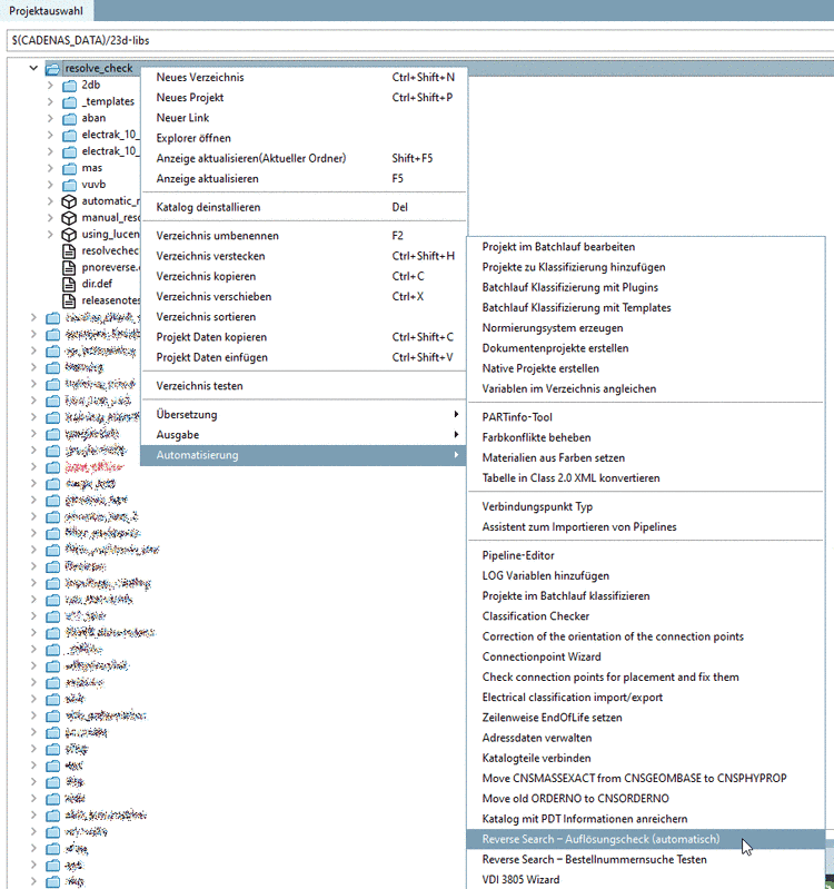
Rechtsklick auf einen Katalog oder Verzeichnis -> Automatisierung -> Auflösungscheck
Der Check kann beim initialen Aufruf je nach Kataloggröße länger dauern.
In einem Dialogfenster wird das Ergebnis der Analyse angezeigt.
Mit Klick auf werden die entsprechenden Einstellungen automatisch gesetzt.
Details hierzu finden Sie unter Abschnitt 5.8.2.1.15.29, „Reverse Search – Auflösungscheck (automatisch)“.


